Новости 26 июля 2022 года
Уже шестой месяц продолжается санкционная война между Россией и "Коллективным Западом". Всем известно, как всё закрутилось в феврале, хотя если начать копаться во всём этом, то мы докопаем вплоть до девяностых годов, сейчас не об этом, мы говорим о том, что происходит в настоящее время.

Случилось следующее, компания Siemens Energy, занимающаяся изготовлением оборудования и компонентов для нефтегазовой промышленности, а также предоставляющая услуги по обслуживанию своих продуктов, отказалась доставлять турбину для северного потока, обслуживаемую на территории Канады. Причинами были обозначены санкционные ограничения, данное недоразумение подтолкнуло цену на газ выше. В этот момент у канцлера Германии Олафа Шольца наверняка начали потеть ладошки, так как даже Россия от данных обстоятельств страдает меньше Германии. Если российская экономика частично возмещает ущерб от снижения объёма поставок стоимостью оставшихся объёмов, то немецкая промышленность получает только большие проблемы.
И тут выясняется, что еще одна турбина нуждается в обслуживании, и придётся приостановить еще одну трубу. Данная новость за сутки подняла стоимость газа на 19%, в настоящее время цена на газ зависла на отметке в 2,239 долларов за тысячу кубометров, что просто уничтожает промышленность многих стран Евросоюза, и не только. Так сложилось, что лето 2022 года проходит в условиях аномальной жары, а это вынуждает население включать в помещениях кондиционеры, тем самым увеличивая энергопотребление и необходимость в природном газе.

Стоит отметить, на данный момент вопрос с проблемами в передачи турбины решены, и уже скоро поставки газа по Северному Потоку-1 частично будут возобновлены.
Если посмотреть на статистику Steam, то можно убедиться в том, что лишь небольшая часть геймеров может себе позволить дорогие флагманские видеокарты. Кто-то покупает их на сдачу от нового автомобиля, тогда как другие долго копят, откладывая с зарплаты месяцами. Кто бы ни покупал мощный графический чип, он должен помнить, что одна видеокарта ничего не решает. Система должна быть сбалансирована, а иначе раскрыть потенциал графического чипа окажется невозможно. Это значит, что потребуется флагманский процессор, флагманская материнская плата и побольше оперативной памяти с низкими таймингами. Одним словом, придётся основательно потратиться, ну а в результате можно получить несколько сотен кадров в секунду почти в любых играх.

Поскольку процент зажиточных геймеров невелик, а в большинстве случаев любители компьютерных игр покупают менее дорогие графические чипы, то нет ничего удивительного в том, что некоторые обращают внимание на самые бюджетные модели. Здесь нет скоростной видеопамяти последнего поколения, узкая шина и технологии из прошлого, а заинтересовать потенциального покупателя должна низкая цена. Сегодня мы приведём итоги необычного тестирования, проведённого командой Testing Games. С одной стороны находится GeForce RTX 3090 Ti, а на другом – GeForce GTX 1630. Можно сколько угодно рассуждать о рекомендованных ценах, но мы заглянем в российскую розницу. Сегодня GeForce RTX 3090 Ti можно купить за 160 тысяч рублей. А вот GeForce GTX 1630 стоит всего 15 тысяч. Разница колоссальная, а если учитывать ещё и требования к процессору и блоку питания, то сборка на основе флагмана будет стоить не меньше 300 000 рублей. В то же время на базе GeForce GTX 1630 легко можно собрать компьютер за 50 тысяч рублей. Давайте взглянем на результаты теста, а после сделаем выводы.

Как видите, GeForce GTX 1630 получила в среднем по девяти играм 34 кадра в секунду. В то же время GeForce RTX 3090 Ti с лёгкостью набрала 203 fps. Получается, что между самой быстрой и самой медленной видеокартой текущего поколения NVIDIA разница доходит до шести (6) раз. Тесты проводились в разрешении 1080р на высоких и максимальных настройках графики. И вот здесь нужно сделать несколько ремарок. Во-первых, владельцы GeForce GTX 1630 предпочтут снизить графические настройки на средние, что позволит выйти на 50 кадров в секунду и выше. Это значит, что даже с такой недорогой видеокартой вы сможете играть в новые игры. А вот GeForce RTX 3090 Ti явно слишком быстрая для 1080р. Именно поэтому эта видеокарта предназначается для владельцев мониторов с разрешением 4К, что также предполагает дополнительные расходы. В то же время не стоит забывать о том, что такие мониторы есть у небольшого количества геймеров, а значит большинство пользователей просто не сможет воспользоваться потенциалом GeForce RTX 3090 Ti в полном объёме. Из теста можно сделать несколько выводов:
- Далеко не всегда нужна именно флагманская видеокарта, ведь многие геймеры выбирают шутеры и нетребовательные игры
- Далеко не все компьютеры вообще способны включиться с такой видеокартой, а без блока питания на 850 Вт даже не стоит пытаться
- Вы заплатите в 10 раз больше, но получите прирост производительности в 6 раз
- Количество кадров на GeForce GTX 1630 можно легко увеличить на 50%
- Менее дорогая видеокарта позволяет экономить и играть почти во все существующие игры


Всё это не значит, что мы советуем вам покупать GeForce GTX 1630. Это медленная и сильно переоценённая видеокарта, которая с трудом тянет игры в 2022 году. У неё нет никакого потенциала, а производительность ужасна низкая. И всё же, если у вас в кармане всего 15 тысяч, а играть хочется уже сегодня, то бюджетная модель станет для вас спасением, чего не скажешь о флагмане, который утянет бюджет даже состоятельного буржуа на самое дно.

Наконец фанаты футбольного симулятора FIFA дождались официальной даты показа геймплея двадцать третьей части. Electronic Arts планирует премьеру завтра, 27 июля в 18:58. Со слов издателя, разработчики очень ждут возможности показать новую часть футбольного симулятора сообществу.
FIFA 23 обещает множество нововведений, но верить издателю EA тоже немного сложно. По словам инсайдеров, в новой части используется улучшенная технология Hypermotion, она позволяет создать более реалистичные анимации игроков на поле. Также создатели обещают улучшить поведение растительности на стадионе, ее движение будет зависеть от действий игроков на поле. Видимо трава начнет изгибаться, когда мяч прокатится по ней.
Вес, который увеличился почти в два раза говорит сам за себя. FIFA 23 требует 100 гигабайт свободного пространства, тогда как прошлая часть всего 50. Не думаю, что женский чемпионат мог так сильно нагрузить проект. Отмечу, что игра будет поддерживать кросс-плей с момента выпуска в полноценный релиз. FIFA 22 получила такую функцию спустя полгода, весной текущего года.
В общем и целом FIFA 23 обещает стать неким маленьким прорывом в серии футбольного симулятора от EA, надеемся. По словам инсайдеров, это самое масштабное обновление тайтла, которое только видели фанаты франшизы. Так сказать последний удар, перед ребрендингом проекта.
Напоминаю, что после выпуска FIFA 23, проект станет называться EA Sports FC, а спортивная организация FIFA найдет новых разработчиков для создания двадцать четвертой части. Таковыми могут стать 2K.
«Губка Боб» справедливо является одним из самых известных мультсериалов в мире, на котором выросло уже, пожалуй, два поколения. Многие фанаты мультсериала мечтали о том, чтобы Бикини Боттом со всеми его обитателями и достопримечательностями детально воссоздали в Minecraft, и вот, студия Mojang сообщила о том, что при непосредственном содействии коллектива Spark Universe смогли воплотить эту мечту в виртуальную реальность: для Mincecraft вышло дополнение под названием культового мультика.

Дополнение является развлекательным: фанаты Minecraft смогут посетить подводный городок с антропоморфными морскими обитателями, погулять по улочкам Бикини Боттома, отведать вкуснейших крабсбургеров и полюбоваться на домик-ананасик Губки Боба. Также геймеров ждут несколько миссий, в частности, необходимость защитить ресторан «Красти Крабс» от нахлынувшей на него орды анчоусов.
DLC можно приобрести за 1 340 единиц Minecoins.

Хорошо знакомая геймерам компания Razer презентовала обновленную геймерскую клавиатуру DeathStalker – она будет предлагаться в трех модификациях: V2, V2 Pro и V2 Pro Tenkeyless. Все варианты получат корпус, выполненный из алюминия, и низкопрофильные оптико-механические переключатели с ходом 2.8 мм и впечатляющей износостойкостью – производитель заявляет о 70 миллионах нажатий.
У модификаций новой клавиатуры больше сходств, чем различий – так, все они обладают добавочными клавишами для управления мультимедиа и регулятором громкости, допускают хранение до 5 профилей в памяти устройства или облаке, а также подключаются при помощи кабеля USB Type-C, который при необходимости можно легко отсоединить. Поддерживается и многоцветная подсветка Razer Chroma RGB, управлять которой позволяет фирменное ПО Synapse 3.
Теперь об отличиях. DeathStalker V2 – это чисто проводная модель, V2 Pro же может функционировать и в беспроводном режиме, связываясь с ПК или ноутбуком посредством радиоканала (2.4 ГГц) или технологии Bluetooth 5.0. Встроенная аккумуляторная батарея позволяет устройству работать до 40 часов без необходимости пополнения запаса энергии. Третья модификация, V2 Pro Tenkeyless, отличается отсутствием цифрового блока и также может работать и при кабельном подключении, и при подключении «по воздуху», причем в последнем случае – до 50 часов. Стоимость новинок составляет от 200 долларов США за базовую модель до 250 за версию V2 Pro.
Команда разработчиков клона Valorant для мобильных устройств пригласили сообщество опробовать Project RushB в закрытом бета-тестировании. ЗБТ начнется 27 июля для жителей Филиппин, Бразилии и Канады. Проект можно будет загрузить в магазине Google Play.
- Скорее всего схема с созданием нового аккаунта Google с VPN будет работать и в случае с Project RushB. Собственно, чтобы загрузить проект официально, через магазин Google Play достаточно просто включить VPN, и создать новый аккаунт Google. Указывая номер, неважно из какой он страны, аккаунт все равно будет считаться созданным с региона VPN. Также можно дождаться публикации тайтла на сайтах с APK, но такая схема может не сработать, если создатели предусмотрят проверку лицензии.
Project RushB это шутер пять на пять, являющейся клоном известного шутера от Riot Game - Valorant. В основном геймплей довольно сильно похож на игру с ПК, но и изменений тоже масса. Уникальные герои и их способности, новые игровые локации, оружие и функционал разработанный специально под мобильные устройства.
Интересно, что Riot Game, вероятно, работает над переносом шутера на мобильные устройства, хотя в последнее время новости по игре не появляются.

На фоне падения рынка криптовалют снижаются и цены на видеоускорители. Сегодня нам посчастливилось наблюдать, как за сутки цена второй криптовалюты обрушилась более чем на 10%, достигнув 1,370 долларов за токен, что неслабо ударило и по криптодобытчикам, Причиной этой картины стала макроэкономическая ситуация во всём мире, из-за которой инвесторы предпочитают выходить из высокорискованных активов, тот же Bitcoin просел на 5.5%. Дальнейшее движение криптовалют определится в ближайшие дни, зависит всё от результатов заседания Федеральной Резервной Системы США.
Время от времени за движениями в майнинг индустрии следят и отечественные ритейлеры, так как цены на видеокарты в магазинах снижаются вслед за криптовалютными курсами. Цены хоть и неохотно, но уверенно ползут вниз, на сегодняшний день можно приобрести к примеру: PowerColor AMD Radeon RX 6700XT

Отличная видеокарта на данный момент в ценовом сегменте до 50 тысяч рублей, мощнее чем Nvidia RTX 3060 Ti, дешевле чем Nvidia RTX 3070, да еще и объём видеопамяти с большим потенциалом, вдобавок и неплохое охлаждение конкретно у данного исполнения, та же RTX 3060 Ti скорее всего будет с менее эффективной системой охлаждения.
Из флагманского сегмента снизилась цена на модель: GIGABYTE NVIDIA GeForce RTX 3080 Ti

Цена снизилась до 109,990 рублей, достойная система охлаждения, огромный потенциал в любых задачах, 384-битная шина видеопамяти и дополнительный год гарантии при регистрации продукта на сайте Gigabyte. Ранее очень заманчивым предложением выглядела модель: MSI NVIDIA GeForce RTX 3080

По цене в 79,990 рублей данные модели, в исполнении MSI Gaming, быстро раскупили.
Из бюджетного сегмента для игр в FullHD можно рассмотреть хорошо знакомую: Palit NVIDIA GeForce GTX 1660SUPER

Минусы очевидны, 1 вертушка, 6 ГБ видеопамяти, отсутствие некоторых технологий, но при этом данное решение еще даст поиграть даже в новейшие проекты, хоть и не на максимальных настройках. Производительность данного малыша на уровне старичка GTX 1070.
Есть резон подождать до середины осени, к тому моменты разработчики Ethereum планируют перейти на алгоритм Proof of Stake, но есть опасения попасть в ситуацию, где со стороны майнеров спрос испарится, но с другой стороны дорогой доллар подтолкнёт цены на железо вверх. Как говорится: будем посмотреть.

Компания Micron анонсировала начало поставок первых в мире 232-слойных чипов флеш-памяти 3D NAND TLC – они обладают рекордной плотностью до 1 Тбит на кристалл, а также повышенной скоростью чтения и записи – до 100% и до 75% прироста соответственно по сравнению с решениями предшествующего поколения. Новая память может пригодиться для использования как в смартфонах и картах MicroSD, так и в твердотельных накопителях.

По данным производителя, на 1 квадратный миллиметр при наиболее плотной из доступных в настоящий момент компоновок получится записать до 14,6 Гбит данных – на 30-100% больше, чем в случае продукции конкурентов. Уточняется, что каждый 232-слойный кристалл состоит из двух соединенных специальным способом 116-слойных. Сообщает Micron и о принципиально новой шестиплоскостной микроархитектуре памяти – ранее использовалась четырехплоскостная. Под «плоскостью» (в оригинале – plane) в данном случае следует понимать отдельную область чипа, независимо от других отвечающую на запросы ввода-вывода. Проще говоря, чем больше плоскостей, тем выше уровень распараллеливания, как в случае с каналами оперативной памяти. Выросла и энергоэффективность – улучшение может составлять до 30% в зависимости от сценария использования.
О надежности 232-слойной памяти компания никакой информации не предоставляет, но, поскольку это TLC-память, произведенная с использованием передовых технологий, в случае отсутствия брака, вероятно, надежность будет как минимум не ниже, чем у производимой ранее 176-слойной 3D TLC NAND. Micron уже начала отгружать новую память OEM-производителям, а одним из первых использующих ее SSD может стать будущая флагманская модель компании Crucial. Пока кристаллы выпускаются в сравнительно небольших объемах, но фирма намерена последовательно наращивать их производство.![]()
Презентацию телефона Google провела на выставке Google I/O ещё в мае, а предварительные заказы на Pixel 6a начала в прошлый четверг. Первые отзывы были довольно положительными, представители прессы хвалили его дизайн, производительность и время автономной работы. К сожалению, Pixel 6a также имеет огромную проблему безопасности, которую Google необходимо исправить как можно скорее.
Владельцы Pixel 6a, которые первыми получили в свои руки телефон, поделились своими опасениями по поводу довольно серьезной проблемы с безопасностью. Пользователи утверждают, что встроенный в дисплей Pixel 6a датчик отпечатков пальцев, может разблокироваться любым пальцем. Даже если вы настроите функцию разблокировки отпечатков пальцев Google для работы только с одним из ваших отпечатков пальцев.
Неясно, насколько широко распространена эта проблема или что ее вызывает. Тем не менее, есть как минимум два видео, демонстрирующих проблему в действии. В первом вы можете увидеть, как несколько человек разблокируют Pixel 6a, несмотря на то, что они не настроили свои отпечатки пальцев на телефоне. Телефон, похоже, даже не проверяет их отпечатки пальцев:
В другом видео ютубер Geekyranjit показывает, как его Pixel 6a разблокируется с помощью любого из его пальцев, несмотря на то, что он настроил отпечаток пальца только для одного из них. Он экспериментирует с множеством других телефонов, чтобы показать, что такая проблема только у Pixel 6a:
Эти видео особенно любопытны, учитывая, что ни в одном из обзоров не упоминалось о каких-либо проблемах с датчиком отпечатков пальцев. Вот несколько отзывов известных обзорщиков:
- «Для надежной разблокировки телефона в Pixel 6a есть сканер отпечатков пальцев под дисплеем, который в нашем тестировании работал безупречно». - PCMag
- «Этот сканер отпечатков пальцев такой же быстрый и хотя он не намного опережает Google Pixel 6, он более отзывчивый». - Gizmodo
- «С точки зрения надежности Pixel 6a, на тестах не было никаких претензий». – 9to5Google
Это может быть просто единичные случаи нескольких неисправных моделей и Google пока ещё не давала комментарии по этому поводу.
Печально известный своими пиар-акциями и опротивевшим словоблудием Дмитрий Рогозин лишился еще одной хлебной должности. Теперь он уже бывший член попечительского совета Фонда перспективных исследований. Причем это решение приняли на самом верху: на днях соответствующий указ подписал Владимир Путин.
Прямая цитата:

И конечно же, "старый друг" своего российского приятеля - Илон Маск, ну никак не смог удержаться от троллинга и дал совет по трудоустройству Дмитрию Олеговичу. Он посоветовал ему заняться "раздачей криптовалюты".

Ну а первым ударом было лишение хлебной должности главы "Роскосмоса", где отнюдь не бедствующий чиновник выписывал себе премии размером в ползарплаты. Как говорится, красиво жить не запретишь. Новым же главой Роскосмоса стал Юрий Борисов - бывший вице-премьер. Надеемся, что новый топ-чиновник запомнится не только своими бездарными стихами и очковтирательством, но и действительно прорывными достижениями в передовой сфере космических исследований.
От себя: почитайте отличнейшую статью о герое новости, за авторством Денебкора.
Австралийские физиологи обнаружили ген, отвечающий за увеличение мышечной массы, активируемый при выполнении физических упражнений. По утверждению ученых, это открытие поможет разработать новые методы оздоровительной терапии, даже без физической нагрузки.
Авторы нового исследования выявили ген, активируемый физическими упражнениями и участвующий в формировании мышечной ткани. Depositphotos
Ни для кого не секрет, что физические упражнения укрепляют мышцы и улучшают общее состояние здоровья, механизмы, с помощью которых это происходит, довольно сложны, и разобраться в них бывает непросто. В рамках нового эксперимента эксперты из Мельбурнского и Копенгагенского университетов изучили молекулярные сокращения скелетной мышечной ткани до, во время и после различных видов физических нагрузок.
"Пытаясь понять, механизм активации генов и белков во время и после тренировок, мы провели анализ скелетной мускулатуры человека, используя различные комплексы на силу и выносливость", - рассказывает д-р Бенджамин Паркер, руководитель проекта.
Эксперты изучали, как сигнальные реакции в мышечной ткани меняются под воздействием различных типов физических нагрузок, а также насколько закономерными были такие изменения у разных людей. В результате ученые обнаружили новый, ранее не изученный ген C18ORF25, который активировался чаще всего
Для изучения его функционала, учёные спроектировали мышей, лишенных этого гена. В результате у грызунов произошло сокращения объёма мышечной ткани. Это привело к ослаблению мускулатуры и снижению физической активности. И наоборот, когда исследователи максимально увеличили экспрессию генов, животные стали сильнее и активнее.
Конечно, многие мечтают о "волшебной таблетке", которая принесет пользу здоровью без изнурительных тренировок, но авторы исследования утверждают, что результаты этой работы могут иметь более широкий спектр потенциальных возможностей.
"Открытие нового белка может повлиять на то, как мы управляем процессами здорового старения, заболеваниями, связанными с атрофией мышц, спортивными дисциплинами и даже животноводством и мясной промышленностью", - считает д-р Паркер. "Это обусловлено тем, что оптимальный функционал мышечной ткани является лучшим индикатором нашего здоровья в целом. Мы знаем, что физические упражнения могут предупреждать и лечить многие виды хронических заболеваний, включая сахарный диабет, болезни сердечно-сосудистой системы, а также некоторые виды раковых опухолей. Поэтому, лучше понимая процессы, протекающие в мышечных тканях во время занятий спортом, мы сможем разрабатывать новые более эффективные методы лечения".
Результаты проведенных исследований были представлены в международном медицинском издании Cell Metabolism.
Источники: University of Melbourne, journal Cell Metabolism.
1. (https://www.sciencedirect.com/science/article/abs/pii/S1550413122003023)
2. (https://biomedicalsciences.unimelb.edu.au/news-and-events/exercise-study-finds-new-gene-that-promotes-muscle-strength)
Студия Snowblind анонсировала Glaciered — научно-фантастический экшен, посвящённый теме выживания странных морских существ на Земле далёкого будущего. Если верить различным источникам в Сети, то большую часть контента для игры создаёт японский разработчик-одиночка.
События Glaciered происходят на Земле спустя 65 миллионов лет после появления человечества. После того как произошёл катаклизм «Вечная зима», вся поверхность планеты покрылась ледником, а единственные выжившие существа остались только в океане.
Главный герой Glaciered — некий представитель вида Туаи, результат эволюционных преобразований (без птиц дело не обошлось). Snowblind называет таких существ достаточно умными и предельно изворотливыми, что очень помогает им в борьбе с большее крупными противниками.
Ключевая особенность Glaciered — проработанная боевая система с многоступенчатой системой комбо, прокачкой и возможностью применить разные приёмы. В описании игры на страничке в Steam утверждается, что у главного героя будут в арсенале приёмы для ведения дальнего боя.
Официальное описание к игре на странице магазина Valve рассказывает следующее:
«Создайте своего персонажа, комбинируя различные способности и пассивные навыки, такие как скоростное плавание, создающее туннели из сверхкритической воды, а также лезвия темпорального кристалла и многое другое.
Откройте для себя уникальные экосистемы, разбросанные по океану Земли через 65 миллионов лет в будущем. Посетите луга, растущие на ледяном небе, проплывите мимо косяков теплолюбивых рыб, покрывающих морское дно, и отбивайтесь от представителей семейства крокодилов, которые сбросили с себя оковы гравитации и выросли до огромных размеров».
Основатель Snowblind заверяет, что уже на старте Glaciered будет поддерживать рейтрейсинг с продвинутым освещением, разрешение 4K, а также высококачественные 8K-текстуры для главного героя. Созданием проекта действительно занимается один человек, которому помогает несколько аутсорсеров.
Дата релиза будет объявлена когда-нибудь потом, но зато уже сейчас есть трейлер, скриншоты и ПК как целевая платформа.

Ролевую игру Hellpoint никак не запустят на консолях Xbox Series, вначале тайтл должен был выйти аж 12 июля, однако создатели вновь столкнулись с непредвиденными обстоятельствами и перенесли выход проекта. Владельцам Xbox придется подождать до августа, пока игроки на PlayStation 5 и ПК во всю довольствуются готовым проектом. К сожалению, но это уже второй по счету перенос для Xbox.
Вначале после переноса создатели хотели выпустить игру 26 июля, но проблемы оказались куда больше, чем они ожидали. Студия никак не успевает доделать проект в срок. Разработчики серьезно нацелены завершить исправление ошибки и выпустить игру в Августе. Cradle Games извинилась перед фанатами, и пообещала раскрыть точную дату в следующем месяце. Надеемся, что у создателей все получится, и проект действительно сможет стартовать в августе.
Тем временем Hellpoint на ПК в Steam имеет не самые лучшие отзывы - 72,69% положительных из 3510 обзоров игроков. Онлайн ролевой игры тоже серьезно страдает, всего 141 игрок за последние 24 часа. Вероятно, на консолях дела обстоят также. Игроки жалуются на то, что проект не приносит особо новых впечатлений в жанре, и атмосфера не чувствуется. Проект поддерживает русскую локализацию и стоит 619 рублей.

Сегодня компания SCS Software объявила, что с сегодняшнего дня можно загрузить обновление 1.45 для American Truck Simulator. В нем довольно большое количество изменений: новый город в Вайоминге (требует DLC), прицепы, ребрендинг заправок и поддержка модификаций в конвоях.
Начнем с нового города Коди, Вайоминг, Соединенные Штаты. Это маленький городок всего с 9000 тысячами жителей, который славится благодаря родео. На карте расположилось несколько достопримечательностей, например Buffalo Bills и стадион Rodeo. Город получил новые поставки, которые будут доступны после выхода дополнения Montana. Также введена трасса US-14. В реальности данная трасса занимает 2250 километров и ведет через пять штатов от Вайоминга, до Иллийонса. Данный городок вводится только для владельцев дополнения Вайоминг. Также по пути можно увидеть легендарный для туристов йеллоустонский парк.
Двигаясь по трассе US-14 можно увидеть живописную природу, леса Монтаны и Вайоминга, плотину Буффало-Билл и водохранилище.
Важное обновление для любителей онлайн конвоев — теперь можно будет нормально играть со сторонними модификациями через функцию Convoy. Добавили функцию "Датчик дождя", она позволяет автоматически регулировать мощность дворников. Такая функция используется почти во всех современных автомобилях для обеспечения дополнительной безопасности.
Еще разработчики провели ребрендинг заправок, поменяв названия и их логотипы. Да и в принципе это логично, ведь заправки не менялись с момента выхода проекта - 2016 года.

Apple Watch Pro — это предполагаемое название третьей модели часов, который этой осенью присоединится к Apple Watch Series 8 и Apple Watch SE второго поколения. Недавно Марк Гурман из Bloomberg заявил, что умные часы будут стоить столько же, сколько iPhone 13 Pro. Apple Watch Pro будут предлагать совершенно новый дизайн за такую высокую цену, но не сложные датчики здоровья, над которыми работает Apple.
Марк Гурман сообщил, что Apple Watch Pro снабдят только одним новым датчиком по сравнению с прошлогодними моделями. Этот датчик будет измерять температуру человека, который также должен быть доступен на обычной модели Sеriеs 8.
По недавним слухам Apple выпустит третью и более прочную модель Apple Watch в ближайшие месяцы. Гурман — это один из этих источников и он повторил свои предыдущие заявления о том, что Apple Watch Pro будет больших размеров, чем предыдущие версии. Экран часов будет больше на 7%, чем у 45-мм модели Sеriеs 8. По словам Гурмана, Apple Watch Pro поменяет полностью свой дизайн. С 2018 года это будет первое значительное изменение дизайна.
Умные часы будут иметь форму прямоугольника, а не как прошлые версии в форме круга. Более того, носимое устройство не будет иметь плоские стороны, про которые сообщалось в утечках еще в прошлом году. Гурман также утверждает, что умные часы будут изготовлены из очень прочного материала, вероятно из титановых пластин.

"Время автономной работы у новых часов будет дольше из-за увеличенной батареи и новому режиму пониженного энергопотребления", — отмечает инсайдер.
Что касается датчика температуры тела, то он не будет давать показания, как термометр. Но он будет сообщать вам, если температура будет выше нормальных показателей. В будущем Apple хочет добавить в умные часы датчик глюкозы и прибор для проверки артериального давления. Датчик артериального давления может появиться только в 2025 году, а датчик уровня сахара в крови может появиться ещё позже.
Apple никогда не раскрывает функции или дизайн новых продуктов заранее. Особенно для совершенно нового устройства, такого как Apple Watch Pro. Но Гурман и раньше был точен в своей инсайдерской информации, благодаря своим хорошо осведомленным источникам.
Apple должна представить модели Watch Series 8, Pro и SE 2 в середине сентября вместе с iPhone 14 .
Казалось, надежда потеряна. Новое поколение видеокарт Nvidia и AMD явно не должно выйти этим в этом сентябре, потому что складские запасы прошлого поколения ещё далеко не распроданы. Кроме того, если запуск чипов планировался на сентябрь, то анонс ждали в середине июля. Несмотря на всё это, похоже, теперь у нас есть подтверждение того, что карты в скором времени появятся.
Как утверждают источники, AFOX подал две заявки на регистрацию новых товарных знаков серий GeForce RTX 40 и Radeon RX 7000. Итак, список ныне существующих ускорителей, которые пользователи могут ожидать на рынке:
- RTX 4090 Ti
- RTX 4090
- RTX 4080 Ti
- RTX 4080
- RTX 4070 Ti
- RTX 4070
- RTX 4060 Ti
- RTX 4060
- RTX 4050 Ti
- RTX 4050
- RTX 2050
- GTX 1630
- RX 7900 XT
- RX 7900
- RX 7800 XT
- RX 7800
- RX 7700 XT
- RX 7700
- RX 7600 XT
- RX 7600
- RX 7500 XT
- RX 7500
Сравнивая ассортимент с текущим поколением, можно заметить, что у каждой сегодняшней карты есть свой преемник, даже у RTX 3090 Ti, о котором так много говорят в последние дни. Предполагается, что графические процессоры RDNA3 и Ada Lovelace должны выйти в начале четвёртого квартала 2022 г. Когда состоится реальный запуск – неизвестно. Сама подача AFOX заявок не означает, что релиз намечен именно на сентябрь. Возможно, компания просто заранее подготовилась, чтобы в будущем не терять времени на бюрократию.
К слову, в линейке GeForce можно заметить настольную RTX 2050.
Источник.
Похоже, в ближайшее время на процессорном рынке станет весьма «горячо»: так, несколько дней назад появилась инсайдерская информация о намерениях Intel по анонсу настольных процессоров семейства Raptor Lake-S и снятия ограничения на обзоры, приоткрывающие завесу тайны над уровнем их производительности, в конце сентября, а уже сегодня ресурс TechPowerUp со ссылкой на Twitter-аккаунт сайта Planet 3DNow! информирует общественность о ближайших планах противоборствующего лагеря.

Источник изображения: VideoCardz, AMD
Как оказалось, уже через несколько дней, а именно 4 августа текущего года, AMD планирует провести мероприятие, именуемое «Meet the Experts», на котором, судя по информации официального сайта компании, состоится знакомство с новейшими материнскими платами для платформы Socket AM5, основанными на наборах системной логики X670E (Extreme) и X670. Ожидается, что свои топовые продукты представят такие гиганты компьютерной индустрии, как ASRock, ASUS, BIOSTAR, MSI и GIGABYTE.
Не менее интересен тот факт, что в коротком описании целей данного события о запуске настольных процессоров AMD Ryzen 7000 говорится, как о свершившемся факте — вполне вероятно, что дебют новинок состоится либо 4 августа, либо даже чуть ранее.
Кроме того, в рамках сего мероприятия планируется рассказать о возможностях новой платформы в различных сферах, а также о наличии ряда улучшений, в том числе поддержке модулей оперативной памяти типа DDR5 и интерфейса PCIe версии 5.0.
Таким образом, если в текст описания данного действа от AMD не закралась ошибка, анонс настольных процессоров Ryzen 7000 может состояться на несколько недель раньше, чем предполагалось: ранее слухи твердили широкой общественности о запуске новинок лишь в середине сентября.
В 2002 году польская игровая компания CD Project организовала собственную студию разработки игр с подзаголовком RED, которая впоследствии станет всемирно известной благодаря ролевым играм серии «Ведьмак» и вышедшей в конце 2020 года Cyberpunk 2077. По случаю своего двадцатилетия компания решила сделать геймерам небольшой подарочек, раздав набор CDPR Goodies Collection, в состав которого входит различный цифровой контент по играм компании.

Так, в состав набора входят постеры, концепт-арты, обои и прочий контент по мотивам серии The Witcher и Cyberpunk 2077. Если вы являетесь поклонником данных игр в частности и творчеством CDPR в целом, и при этом не отличаетесь злопамятством, ведь CDPR стала одной из первых студий, оборвавших отношения с российским рынком после начала известных событий, то подарок наверняка придётся вам по вкусу.
Чтобы загрузить набор, достаточно просто войти в GOG под своей учётной записью, перейти на страничку набора и «купить» его за целых 0 рублей и 0 копеек. После этого он появится в вашей игротеке и будет доступен для загрузки в любой удобный момент.

В этом году ожидается выход новых видеокарт NVIDIA и AMD, слухи о новинках появляются практически каждый день. До сих пор неизвестна номенклатура подготавливаемых моделей, даже инсайдеры в последнее время стали напоминать, что маркетинговые названия продуктов неизвестны — компании могут поменять привычное цифровое и буквенное обозначение. Возможно, некоторое представление об именовании будущих новинок даст новая запись в базе данных Евразийской экономической комиссии (ЕЭК), где только что обнаружили регистрацию целого ряда видеокарт NVIDIA GeForce серии RTX 40 (Ada Lovelace) и AMD Radeon RX 7000 (RDNA 3) компанией AFOX.
Как отмечает Wccftech, регистрация в ЕЭК не является абсолютным подтверждением того, что все перечисленные модели когда-нибудь появятся на рынке, список просто может отражать ожидания компании AFOX или имена могут быть зарезервированы наперёд. Так или иначе, стоит взглянуть на список. И в случае с NVIDIA, и в случае с AMD списки содержат имена моделей от флагманских до бюджетных. В списке AFOX для видеокарт NVIDIA всё начинается с супер-флагмана RTX 4090 Ti и заканчивается бюджетной RTX 4050, в списке AFOX для AMD тоже всё вполне ожидаемо, в верхней части RX 7900 XT, а в нижней — RX 7500. Остаётся надеяться, что компании действительно намереваются представить настолько полный диапазон решений.
- Источник:
- ЕЭК: NVIDIA, AMD
- @harukaze5719 в Twitter*
- Wccftech
- * заблокирован в РФ
Асимметричный боевик Evolve, в котором группе выживших необходимо одолевать постоянно «разжирающегося» монстра-мутанта под управлением другого игрока, с самого своего релиза в начале 2015 года звёзд с неба не хватал: низкие пользовательские оценки, незначительный «онлайн», необходимость переезда на условно-бесплатную модель, дабы хоть как-то выправить ситуацию, повторное падение «онлайна». В конце концов осенью 2016 года контентная поддержка Evolve была прекращена, а ещё спустя два года были отключены её серверы, ознаменовав тем самым формальную смерть творения студии Turtle Rock.

С тех пор Turtle Rock выпустила ещё один провал в лице Back 4 Blood, ну а издателю 2K Games всё это безобразие необходимо оплачивать и разгребать. Неясно, что произошло, но сегодня пользователи заметили, что игровые серверы Evolve были по-тихому восстановлены: на данный факт намекнул пусть и не запредельный, но всё же резкий рост «онлайна» проекта в Steam. Если ранее Evolve зачем-то запускали до сорока человек одновременно, то за последние сутки данный показатель вырос до 270 человек.
Важно помнить, что Evolve давно снята с продажи, так что проверить сетевую функциональность проекта смогут только те, кто приобрели его много лет назад.
Приходится констатировать, что сегодня цены на компьютеры в России не имеют прямой привязки курса рубля к доллару. Пожалуй, впервые за несколько десятков лет мы видим, как укрепление национальной валюты никак не повлияло на стоимость видеокарт и процессоров. Вообще это не совсем так, ведь как только курс рубля снижается, торговые сети тут же подтягивают цены вверх, а вот после укрепления национальной валюты, делают вид, что вообще ничего не произошло. Складывается такое ощущение, что руководство магазинов игнорирует покупателей, пытаясь поставить их перед фактом, выставляя нереалистичные ценники на процессоры и видеокарты.

Пожалуй, единственное, что может повлиять на российские магазины, это низкий спрос. Подумайте сами, ну кто купит Core i9-12900K за 60 тысяч рублей? В Европе такой камень можно взять за 650 евро, а в США иногда проходят акции, позволяющие стать владельцем флагмана дешевле 600 долларов. Нам кажется, что единственный шанс получить большую скидку в РФ возможен только после выхода процессоров нового поколения. Случится это должно уже этой осенью, а значит придётся подождать. Традиционно, в продажу поступит несколько дорогих камней, тогда как менее скоростные и выгодные по цене ожидаются в 1 квартале 2023 года. Получается, что ждать придётся 8 месяцев. Если вы не готовы долго страдать, то ищите оптимальные процессоры в нашем списке.

Ryzen 9 5900X предназначен для разумных пользователей. Он позволяет собрать мощный игровой компьютер без огромных вложений. Достаточно недорогой материнской платы на базе чипсета В550, 16 Гб оперативной памяти DDR4-3200 и выше, а также скоростного твердотельного накопителя. Доукомплектовать предлагаем видеокартой уровня GeForce RTX 3070, а в итоге можно будет забыть о муках выбора компьютера на долгие годы. Ryzen 9 5900X неплохо смотрится в разгоне, но куда интереснее купить недорогой ультрабюджетный системный блок на базе чипсета А320 и процессора Ryzen 3 1300, а после усилить его с помощью Ryzen 9 5900X. Главное не забыть о необходимости покупки мощного блока питания под видеокарту.

Core i5-12600K предназначен для тех, кто хочет опробовать свои силы в разгоне, но предпочитает не тратиться на флагманское железо. Без материнской платы на топовом чипсете не обойтись, но цены там стартуют с 500 долларов, а значит итоговая стоимость окажется куда меньше, чем для сборки компьютера на старших моделях серии Alder Lake. Для Core i5-12600K мы рекомендуем систему жидкостного охлаждения и оперативную память DDR5. Увы, всё это стоит очень дорого, но этот процессор и не предназначается для экономии, а все попытки выиграть несколько тысяч рублей разбиваются о суровую реальность. Стоит понимать, что оверклокинг уже давно не позволяет ничего сэкономить и является прерогативой наиболее обеспеченной части геймеров, которые получают возможность усилить и без того мощный компьютер.

Если вы просто хотите купить мощный процессор с неплохим потенциалом, то берите Ryzen 7 5800X. 8 ядер достаточно для любых задач, а в играх вам всё равно понадобится скоростная видеокарта. Некоторые эксперты рекомендуют экономить на материнской плате, выбирая чипсет А320 или В450. Нет никаких сомнений, что на скорости работы и даже в играх это никак не отразится, но вы лишите себя возможности приобрести твердотельный накопитель нового поколения, ведь интерфейса PICe 4.0 на старых материнских платах нет. Именно поэтому берите В500, пусть даже и одну из самых недорогих моделей на этом чипсете.

Если вам кажется, что все вокруг помешаны на новых играх, то вы сильно ошибаетесь, ведь в реальном мире много интересных занятий. Но всё это не значит, что нужно покупать старый ящик и смотреть на него в свободное время. Оптимальным вариантом будет система на базе Ryzen 7 5700G. Это мощный 8-ядерый камень, внутри которого скрыт скоростной интегрированный графический чип. Для игр 5-летней давности предостаточно, а если вы захотите побаловать себя новинками, то всегда можно докупить игровую видеокарту.

Ну и завершим на Core i5-12500. Это просто новый современный камень, позволяющий вам собрать игровую систему без переплат и потери половины семейного бюджета. Core i5-12500 потянет любую видеокарту, а в качестве материнской платы можно использовать любой бюджетный вариант. Оперативную памяти берите не выше DDR4-3200, так как выше процессор всё равно не потянет, а разгона нет и не предвидится.
CORSAIR объявила о выпуске новых комплектов оперативной памяти в серии VENGEANCE RGB DDR5, которая предлагает не только высокую производительность с эффективным охлаждением, но и потрясающую RGB подсветку. Компания напоминает, что для модулей памяти всех серий тщательно отбирает микросхемы и использует качественные печатные платы — всё для стабильности сигнала и достижения максимальной производительности. Используется Extreme OC версия микросхемы управления питанием PMIC.

Охлаждение модулей VENGEANCE RGB DDR5 реализовано за счёт цельного алюминиевого радиатора с красивым дизайном, модули доступны в чёрном и белом цвете. На верхней части располагается панорамная полоса с яркой динамической, индивидуально настраиваемой десятизонной RGB подсветкой. Настройка, синхронизация подсветки с остальными устройствами и играми осуществляется через фирменное ПО CORSAIR iCUE. В нём же реализуют возможность редактирования и записи XMP 3.0 профилей, в том числе, будет доступна регулировка напряжения на модуле для достижения более стабильного разгона.
Серию VENGEANCE RGB DDR5 пополнят комплекты объёмом до 32 ГБ (2×16) со скоростью до 6400 МТ/с (CL 38-40-40-84 / 1,35 В). Затем появятся комплекты 6600 МТ/с (CL 32-39-39-76 / 1,4 В) объёмом 64 ГБ (2×32). На продукцию распространяется ограниченная пожизненная гарантия. На сайте CORSAIR стоимость парного комплекта DDR5-6400 на 32 ГБ составляет 304,99 USD, а начинается серия с вариантов DDR5-5200 стоимостью 224,99 USD.
- Источник:
- Corsair
- TechPowerUp
Для тех, кто ищет более крупный дисплей, LG только что выпустила 49WQ95C-W, который представляет собой изогнутый 49-дюймовый двойной QHD монитор на основе Nano IPS с частотой обновления 144 Гц. Он относится к серии мониторов UltraWide компании LG, а не к серии UltraGear, но он все равно должен подойти для игр, хотя это и не является его основным целевым рынком. Имеется поддержка FreeSync Premium Pro, монитор также совместим с G-Sync, хотя LG не предоставляет диапазон частот обновления, только верхнюю частоту обновления 144 Гц. Время отклика составляет 5 мс GtG. LG также добавила некоторые из своих функций, ориентированных на геймеров, такие как динамическая синхронизация действий, которая уменьшает задержку ввода, стабилизатор черного цвета и функция перекрестия.
Панель 32: 9 имеет цветовой охват, соответствующий 98 процентам стандарта DCI-P3, коэффициент контрастности 1000: 1 и типичную яркость 400 кд/м². Панель имеет сертификат DisplayHDR 400, и LG утверждает, что 49WQ95C-W откалиброван на заводе. Подключение состоит из двух портов HDMI 2.0, одного DP 1.4, а также порта USB Type-C, который также поддерживает передачу энергии 90 Вт. По какой-то странной причине LG добавила только порт USB 2.0 Type-B для восходящих потоков, но есть два порта USB Type-A 3.0 для нисходящих потоков. Монитор также имеет разъем для наушников, а также пару встроенных динамиков мощностью 10 Вт. Подставка поддерживает регулировку высоты, а также наклон и поворот. LG не предоставила никаких официальных цен.


На Московской Бирже американский доллар начинает стремиться к отметке в 61 рубль за условную единицу. В это же время на других рынках чувствуются медвежьи настроения, криптовалюта уверенно падает второй день подряд, Bitcoin просел на 5%, достигнув отметки в 20,900 долларов за монету, и потянул за собой львиную долю рынка, S&P500 чувствует себя получше, но также находится в небольшом минусе, в плюсе пока что находится товары, нефть повисла на уровне 101 доллара за баррель. Учитывая, что все манипуляции ФРС в большей степени нацелены на снижение стоимости сырьевого рынка, ситуация в целом ироничная.
За сутки доллар США вырос практически на 2 рубля, эксперты связывают это с тем, что большинство инвесторов на данной стадии выходят из других активов в американский доллар, тем самым повышая его ценность. На данный момент индекс доллара вновь поднялся выше 107 пунктов, в конце прошлой недели этот показатель закрылся в районе 105 пунктов. Уже завтра мы узнаем, до какого уровня поднимут ключевую процентную ставку, так что завтрашний день может проходить даже более напряженно.
Что касательно российского рубля, согласно графику уплаты налогов 1 августа является крайним днём за 2-ой квартал 2022 года, после чего давление на американскую валюту в торговых сессиях может значительно ослабнуть, следовательно, и курс доллара к рублю может уверенными шагами пойти вверх.
Есть также опасения, что Министерство Финансов всё-таки применит свои крайние меры, в случае недостаточного укрепления доллара США, и начнёт проводить валютные интервенции, после которых последует планомерное ослабление рубля.

Компания Corsair анонсировала линейку оперативной памяти Vengeance RGB DDR5, предназначенную для игровых ПК – входящие в нее модули будут предлагаться как по одной штуке, так и в составе комплектов. Ассортимент продукции ожидается достаточно широкий: частота будет варьироваться от 5200 до 6600 МГц, тайминги – от CL40-40-40-77 до CL32-39-39-76, а напряжение питания – от 1.25 В до 1.4 В.
Емкость каждого модуля будет составлять 16 ГБ, а для их охлаждения будут использоваться черные или белые алюминиевые радиаторы с красочной RGB-иллюминацией, работу которой можно регулировать при помощи фирменного софта Corsair iCUE. Также Corsair заявляет о применении в своей оперативной памяти высококачественных чипов от производителей первого эшелона и обещает на все представленные в рамках линейки решения пожизненную гарантию.
Стоимость наборов из двух шестнадцатигигабайтных модулей стартует с 225 долларов США, при этом топовые комплекты с частотой 6600 МГц, вероятно, будут стоить гораздо дороже. Рынок оперативной памяти стандарта DDR5 продолжает наполняться, при этом многие геймеры по-прежнему ждут появления доступных решений с хорошим оверклокерским потенциалом, подобных произведшим в свое время фурор модулям DDR4 Crucial Ballistix U4 на чипах Micron E-Die.Intel тестирует образцы процессоров Meteor Lake, ещё в апреле сообщалось об успешной загрузке операционных систем на инженерных платформах с этим процессором. Подробностей о моделях Core 14-го поколения пока не так много, основное внимание сейчас сосредоточено на запуске процессоров Core 13-го поколения Raptor Lake, но периодически в сети всплывают интересные детали. Например, недавно сообщалось, что Redwood Cove и Crestmont — названия архитектур производительных и эффективных ядер, а ещё в процессорах может появиться третий тип ядер и располагаться они будут в «плитке» SoC. Теперь следы процессоров Meteor Lake-P заметили в ещё одних загрузочных журналах Linux, сообщает Tom’s Hardware со ссылкой на отчёт японского специалиста Coelacanth Dream.
В журналах загрузки Sound Open Firmware (SOF) на Github внимание специалиста привлекло название инженерной платформы Intel Corporation Meteor Lake / MTL-P DDR5 SODIMM SBS RVP. Технических деталей в журнале не так много, образец работал на частоте 1,2 ГГц и обладал конфигурацией из 16 или 20 ядер. Окончательной определённости в количестве ядер нет, информация для одного и того же процессора в журналах различается, что может быть связано с отсутствием полной поддержки.
Ещё одной интересной деталью является отсутствие инструкций AVX-512. Однако Intel ранее сообщала, что с появлением процессоров Raptor Lake представит какой-то внешний ИИ-модуль, подключаемый в M.2 разъём, а в Meteor Lake этот модуль уже будет реализован в самом процессоре, так что дополнительные возможности ускорения ИИ алгоритмов и расчётов могут появиться в будущих процессорах.
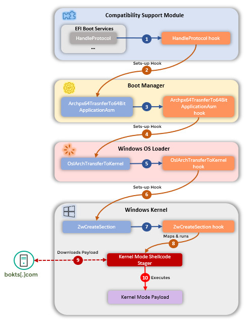
Специалисты по исследованию угроз безопасности из «Лаборатория Касперского» нашли вредоносное ПО под именем CosmicStrand. Новой эта программа не является, поскольку её ранний вариант «троян Spy Shadow» известен с 2016-17 годов.
CosmicStrand относится к руткитам UEFI, который нашли в заражённых прошивках материнских плат Asus и Gigabyte. Избавиться от руткита UEFI переустановкой операционной системы невозможно. От атак и взломов с его стороны пострадали пока только системы Windows.

После каждой перезагрузки Windows в системе находили фрагмент вредоносного кода. Он должен подключиться к серверу и скачать дополнительный вредоносный исполняемый файл. Однако «Лаборатория Касперского» не определила, как происходит заражение. Некоторые пользователи утверждают, что купленные в интернете с рук материнские платы были заражены. Жертвами CosmicStrand стали пользователи из Китая, Вьетнама, Ирана и России.
Пользователям материнских плат Gigabyte и Asus на Windows-компьютерах рекомендуется включать безопасную загрузку. Ещё лучше перепрошить BIOS, скачав его с официальных сайтов производителей плат.

В ходе исследования нашли сходство между CosmicStrand и ботнетом «MyKings» в образцах кода. Последний пришёл из Китая, так что эта же страна может быть родиной руткита CosmicStrand, пишет Neowin.
Согласно имеющимся данным, из-за затянувшегося дефицита полупроводников мы не увидим в этом году полноценный запуск видеокарт нового поколения. Если Nvidia примет решение перенести выход RTX 4080 и RTX 4070 на начало следующего года, потребитель сможет детально ознакомиться только с одним ускорителем – флагманским RTX 4090.
Одна из причин возможного переноса кроется в том, что нынешние ускорители RTX 3000 слишком стремительно дешевеют. Так, в США за топовую RTX 3090 просят всего $1 000 при РРЦ $1 500, а RTX 3080 Ti можно найти за $800, хотя карта должна стоить не меньше $1 000.
Как бы там ни было, пока что нам неизвестно, каким станет последнее слово Nvidia. Зато по сети давно ходят предполагаемые характеристики новой RTX 4090, судя по которым чип будет почти в два раза мощнее, чем RTX 3090. Кроме того, инсайдеры утверждают, что рекомендованная стоимость RTX 4090 будет значительно ниже, чем РРЦ RTX 3090 Ti. Таким образом, если на старте продаж за RTX 3090 Ti просили $2 000, то топовая карта нового поколения может получить ценник в районе $1700-1800.
Сообщается также, что Nvidia выпустит две версии RTX 4090: эталонная модель Founders Edition будет иметь TGP на 450W, а партнёрские модификации будут потреблять до 600W.
Источник.

Компания Antec презентовала просторный, продуваемый и весьма футуристично выглядящий корпус DP503, предназначенный для производительных игровых ПК. Новинка оценивается производителем примерно в 110 евро и обеспечивает установленным комплектующим отличную вентиляцию, а также радует глаз своим необычным даже для геймерских шасси внешним видом.
Фронтальная панель у DP503 перфорированная – она частично прикрыта несколькими диагональными пластинами, за которыми скрываются три предустановленных 120-миллиметровых вентилятора с красочной ARGB-подсветкой. Левая стенка выполнена из закаленного стекла, также сообщается, что кейс поддерживает материнские платы E-ATX, ATX, Micro-ATX и Mini-ITX. Слотов расширения у корпуса семь, а вот посадочных мест для накопителей не так много: можно установить два 3.5- или 2.5-дюймовых, и еще два – исключительно 2.5-дюймовых.
Помимо всего прочего, DP503 позволяет использовать до девяти вентиляторов (с учетом имеющихся по умолчанию) – разумеется, если не задействована система жидкостного охлаждения. СЖО поддерживаются как со 120-, 240- и 280-мм радиаторами, так и с 360-мм: их можно вывести на верхнюю панель или на переднюю – но в последнем случае придется демонтировать или переставлять «вертушки», установленные по-умолчанию.
Ограничения по длине видеокарты и высоте радиатора кулера CPU у новинки весьма демократичные – 375 мм и 170 мм соответственно. Проще говоря, установить получится любую видеокарту и практически любой кулер – с большим запасом поместится даже легендарный Noctua NH-D15. На верхней панели корпуса расположено несколько разъемов: USB Type-C 3.2, пара USB 3.0 и два 3.5 jack. Габариты DP503 – 483x 220x490 мм, вес – более 9 кг.
В исследовании из журнала Sleep Health утверждается, что сенсоры SpO2 на часах Galaxy Watch4 способны на равных противостоять полноценным медицинским приборам в плане измерения обструктивного апноэ сна. Результаты измерений отличались минимально.
Работу выполнили семь сотрудников, вот только шесть из них относятся к Samsung. Дело было в медицинском центре южнокорейской компании, она же оплатила исследование. Это несколько уменьшает веру в сделанные выводы.

В ходе работы установили, что сенсор кислорода в крови на часах способен дать реальную картину состояния организма и отвечает стандартам FDA и ISO. В среднем погрешность результата не превышала 4%.
Медики считают, что носимый гаджет даже немного надёжнее обычного медицинского прибора с запястья. Гаджет Samsung использует пульсоксиметрию (измерение пульса через кожу), а инструменты измеряют уровень кислорода через кожу.
Согласно другой работе, 38% взрослых сталкиваются с нарушениями сна. Среди них 50% взрослых мужчин и 25% взрослых женщин по всему миру, пишет GSMArena.

В скором времени хоррор Phasmophobia про призраков получит обновление, которое приносит новую карту и множество параметров сложности с гибкой настройкой. Об этом сообщила студия Kinetic Games на страничке проекта в магазине Steam. Дату релиза апдейта не объявила, но оно выйдет в обозримом будущем, скорее всего в течении пары месяцев после объявления.
Вы наконец сможете подстроить призрака под свой стиль игры, сделать его более агрессивным, либо наоборот спокойным и добродушным. Можно по своему желанию ускорить его, или наоборот серьезно замедлить. Также имеется настройка скорости движения персонажей исследователей, увеличение либо уменьшение рассудка, и даже опция отключения видений во время охоты призрака. В общем людям склонных боятся призраков и темноты, обновление очень понравится.
Естественно каждая модификация меняет итоговую награду, если облегчить себе игру, то заработать доллары на новую экипировку будет сложнее и дольше, нежели выживая в хардкорных условиях. Есть три слота для сохранений настроек, чтобы не настраивать сложность каждый раз, после начала новой сессии с друзьями. К примеру создать три сохранения для хардкорной игры, расслабления и стандартная сложность. В будущем создатели введут еще больше модификаций.
Апдейт приносит с собой локацию Sunny Meadows. Более страшная версия убежища. Карта не очень большая, но размер компенсируют интересными деталями в каждой из зон. На карте расположился крупный двор и часовня.

Студия Bird's Eye Games объявила, что варгейм Regiments выходит в Steam 16 августа. Создатели сообщили, что последние события в мире несколько нарушили их планы, но проект уверенно двигается к полноценному релизу. Сначала создатели объявили, что тайтл выйдет в третьем квартале текущего года, но со временем дополнили точную дату: 16 августа. Разработчики по-прежнему собираются выпустить демонстрационную версию вместе с оригинальной версией. Демо будет включать в себя все доступные функции.
Тестирование проекта по всей видимости прошло очень хорошо, за это время создатели ввели несколько новых функций:
- Новые глобальные модификаторы, которые помогают в управлении вашим отрядом.
- Туман войны, который усложняет обнаружение противника. Получить точное месторасположение врага станет в несколько раз сложнее, нежели без включенной настройки, в этом случае вам и пригодится разведывательный полк.
- Правило с высоким уроном. Один выстрел — один труп.
- Было введено несколько новых полков для варшавского договора.
Regiments - это варгейм про холодную войну. Вы берете на себя роль одной из сторон в виде НАТО или Варшавского договора и отправляетесь в Германию. Проект довольно сильно похож на другой варгейм WARNO, но имеет меньшую цену и управление войском осуществляется не отдельно, а целым полком. Собирать свой полк нельзя, можно только выбрать из реальных, существующих в нашем мире.
Во вторник компания Lenovo представила игровой монитор Legion Y27q-30. Он создан на смену ранее выпущенному Y27q-20.
Новинка обладает 27-дюймовой панелью LCD с разрешением 2560 х 1440 и частотой до 165 Гц, а в отдельных случаях до 180 Гц.
Поддерживаются стандарты AMD FreeSync Premium и AdaptiveSync. Максимальная яркость составляет 400 нит. Экран получил контрастность 1000:1 и 10-битный цвета. Он охватывает 99% и 95% диапазонов sRGB и DCI-P3.

Среди разъёмов нашлись два HDMI 2.0 и один DP 1.4. У HDMI частота максимум 144 Гц, DP выдаёт до 180 Гц.
Подставка у этого монитора регулируемая, его можно вращать, поднимать и опускать. В наличие есть два встроенных динамика с мощностью 3 Вт.
Lenovo не назвала цены и сроки начала продаж Legion Y27q-30, пишет Gizmochina.

Китайская компания Realme, связанная с хорошо известным любителям мобильных гаджетов концерном BBK, презентовала бюджетные умные часы Watch 3, позволяющие отслеживать физическую активность и ряд показателей организма – если верить заявлениям производителя, кроме привычных показателей вроде примерного количества пройденных шагов и потраченных килокалорий, девайс способен измерять и мониторить частоту пульса, а также подсчитывать процент содержания кислорода в крови. Также Watch 3 может предупреждать о повышении уровня стресса и плохом качестве сна.
Новые смарт-часы оснащены 1.8-дюймовым экраном прямоугольной формы с более чем 100 версиями оформления, а также предусматривают свыше 110 различных тренировочных программ. За связь со смартфоном отвечает встроенный Bluetooth 5.3 контроллер, также при наличии сопряжения с мобильным устройством, обладающим SIM-картой и подключенным к сети оператора, пользователь может совершать и принимать звонки. Среди дополнительных преимуществ девайса можно отметить наличие пыле- и влагозащиты по стандарту IP68, а также продолжительное время работы без необходимости пополнения заряда аккумуляторной батареи (ее емкость составляет 340 мА*ч). Предлагаться ритейлерами устройство будет примерно за 45 долларов США.
Каждый раз, когда люди объединяются для чего-то большого и важного, мир становится шире, а наука совершает революционный скачок. Международная космическая станция (МКС) была запущена в 1998 году и считается самым дорогим проектом, созданным человеком. Объект смело можно назвать торжеством разума, поскольку построить нечто подобное стало возможно только благодаря развитию технологий по всему миру. К сожалению, космос так и не стал местом, где страны могут уладить все конфликты. Чего того стоит новая доктрина США, которая прямо говорит о том, что Луна и все другие планеты принадлежат Америке и нескольким странам, согласившимся предоставлять ресурсы в обмен на место в космическом корабле. А ведь есть ещё и Илон Маск, который прямо заявил, что после посадки на Красную планету объявит на ней недействительными человеческие правила и создаст собственные законы.

Очевидно, что Россию такая роль не устраивает. Многие уверяют, что страна ощутимо потеряла в технологическом плане за последние десятилетия. На самом деле это не так, ведь денег на космос выделялось слишком мало, а амбициозные проекты требуют серьёзных инвестиций. По инвестициям есть вопросы, а вот с планами стало всё намного понятнее. Эксперты отмечают, что износ российских сегментов достигает 80%, а постоянный ремонт не помогает. Нужно выводить на орбиту новые модули, вот только представители Роскосмоса уверяют, что в сложившихся условиях международной напряжённости это невыгодно. Мы мало знаем об отношениях между космонавтами из США и России. Неясно, насколько высок градус накала, но противоречия точно имеются. Но дело даже не в этом, ведь сегодня просто нет никакого смысла продолжать осваивать космос вместе с NASA.
26 июля новый глава Роскосмоса Юрий Борисов озвучил сроки завершения работы российских модулей и присутствия космонавтов из РФ на борту МКС. По его словам, после 2024 года РФ выходит из всех соглашений по эксплуатации станции и начинает работать над собственной орбитальной программой. При этом основным направлением станет научная программа, тогда как о планах открыть двери туристам не сказано ничего. Отдельно отмечается, что разговоры о прекращении работы на МКС появились ещё в 2020 году, а после 2025 года ожидается лавинообразный отказ систем российского сегмента. Судя по всему, было принято решение пойти по стопам китайцев, которые уже вывели на орбиту несколько модулей и планируют расширить свой присутствие в космосе.

Судя по всему, у Роскосмоса уже есть вполне осязаемые планы, в рамках которых будет собрана так называемая Российская орбитальная служебная станция (РОСС). Первоначально она будет управляться удалённо, а после сможет принять космонавтов. Предполагается, что в состав РОСС войдут следующие модули: узловой, шлюзовой, базовый и научно-энергетический. После завершения всех тестов и стыковки начнётся развёртывание производственного и целевого модулей, а также платформы обслуживания. Именно на втором этапе на станцию попадут космонавты. Точных сроков нет, а Юрий Борисов даже показал президенту РФ эскиз новой орбитальной станции.

К сожалению, точных сроков строительства станции нет, но уже сегодня можно сделать вывод, что всё затянется не на годы, а на десятилетия. Например, первым на орбиту выведут Научно-энергетический модуль. Его создавали для стыковки с МКС, но теперь он будет вращаться вокруг Земли в одиночестве. Изначально отмечалось, что его запустят в 2025 году, но теперь в Роскосмосе заявляют, что на изменения конструкции под новые требования понадобится ещё два года. Выходит, что модуль отправят в 2027, а дальше всё туманно. Российские чиновники годами перенимали у западных коллег принципы демократии, но так и не научились самому простому: без частных инвестиций такие проекты сдвинуть почти нереалистично. Представьте себе, если бы первым модулем стал пассажирский, либо его запустили бы вместе с научным. На этом можно было бы заработать миллиарды долларов, ведь желающих посмотреть на планету из космоса достаточно. Видимо, зарабатывать на туристах будет Илон Маск, а российские учёные продолжат двигать науку вперёд. Это не так плохо, как звучит, но было бы куда лучше ещё и подключить финансовый фактор.
Отметим, что о судьбе российского сегмента, который сегодня является частью МКС, ничего не сказано. Сомнительно, чтобы его оставили на растерзание американцам. Скорее всего модули будут затоплены в океане. Пока реакции NASA мы не слышали, но для США это не будет сильным ударом, ведь уже сегодня Илон Маск способен доставлять на МКС и грузы и людей.
Пока компьютерное сообщество с нетерпением ожидает появления следующего поколения игровых графических адаптеров NVIDIA, разного рода энтузиасты и инсайдеры, знающие чуть больше рядового пользователя, спешат поделиться своими сокровенными знаниями: так, информатор с форума Chiphell решил поведать широкой публике пару новых фактов касательно будущей предтоповой модели в лице GeForce RTX 4090, сообщает ресурс Wccftech.

Источник изображения: Wccftech
Исходя из информации инсайдера, NVIDIA GeForce RTX 4090 будет выпускаться в двух модификациях, одна из которых будет отличаться повышенным уровнем TGP, достигающим впечатляющего значения в 600 Вт, в то время как менее «прожорливый» вариант будет довольствоваться 450 Вт — утверждается, что обе вариации будут характеризоваться примерно равным частотным пределом, однако модели с большим TGP будут иметь меньше шансов упереться в «потолок» по энергопотреблению, что в теории даст прирост к производительности.
При этом референсные модели GeForce RTX 4090, вероятно, ограничатся уровнем энергопотребления в 450 Вт, в то время как AIB-партнёры NVIDIA смогут представить свои модификации с пределом TGP в 600 Вт — ожидается, что данный параметр производители будут указывать прямо на коробках своей продукции.
Что касается животрепещущей для многих темы, а именно рекомендованной стоимости новинки, то, судя по данным источника, GeForce RTX 4090 окажется дешевле RTX 3090 Ti. Впрочем, радоваться пока преждевременно, ведь RTX 4090, судя по всему, не будет топовой моделью в новой линейке NVIDIA, и аналогом для неё является RTX 3090, рекомендованная стоимость которой составляла $1499, в то время как MSRP RTX 3090 Ti достигало значения в $1999 — вполне возможно, что нас ждёт вовсе не понижение, а повышение цен на будущие модели «зелёной» команды.
Кроме того, GeForce RTX 4090 может быть единственной игровой моделью нового поколения, которая появится на полках магазинов в текущем году, в то время как появления в продаже её соплеменниц придётся ждать до первого квартала 2023 года, по крайней мере, об этом твердится в слухах.
К сожалению, более подробными техническими характеристиками инсайдер не поделился, поэтому можно вспомнить те данные, которые уже мелькали ранее в ряде «утечек»: ожидается, что NVIDIA GeForce RTX 4090 будет основана на графическом процессоре AD102-300, выпускаемом по 4-нм нормам силами TSMC, что в теории даст ощутимый частотный прирост по сравнению с текущими моделями, и характеризующемся наличием 16128 ядер CUDA и 384 блоков операций растеризации (в полтора и ~3.43 раза больше количества оных у RTX 3090 Ti). Кроме того, предстоящая новинка должна обзавестись 24 Гбайт видеопамяти типа GDDR6X с эффективной частотой 21 ГГц при 384-битной шине.
Что касается уровня быстродействия предстоящей предтоповой модели, то, исходя из имеющейся информации, он весьма впечатляет: так, согласно «утечкам», GeForce RTX 4090 почти в два раза быстрее RTX 3090 и на ~70 % производительнее RTX 3090 Ti в бенчмарке 3DMark Time Spy Extreme.
Ожидается, что дебют NVIDIA GeForce RTX 4090 состоится уже в октябре, в то время как остальные модели, как уже говорилось ранее, могут появиться лишь спустя несколько месяцев.
Китайские государственные чиновники, которые отвечают за демографическую политику КНР, выступили с заявлением о том, что уже к 2025 году численность населения государства перестанет расти.
Как сообщают журналисты издания «Глобал Таймс», китайские ученые - специалисты по демографии считают, что, начиная с 2025 года, доминирующий тренд в демографической ситуации Китая на многие годы вперед - это снижение общей численности населения.
Китайцы уже сейчас готовят новые инструменты по корректировке планов экономического курса на государственном уровне с учетом демографической ситуации, а на первые роли в развитии Китая должно попасть «улучшение качества нового населения» (чтобы это ни значило).
Также в статье отмечается, что эффект «депопуляции», которая вскоре начнётся в Китае, станет продолжением демографической политики «одна семья с одним ребёнком», которая была реализована в Китае с восьмидесятых годов прошлого века до 2015 года включительно.
Да, сейчас все китайские семьи могут иметь даже троих детей, но в глобальном плане это не приведет к дальнейшему увеличению рождаемости.

На прошлой неделе компания Qualcomm сообщила, что 15 ноября представит мобильные процессоры Snapdragon 8 Gen 2. Теперь стали известны некоторые подробности о них.
Производством этих чипов будет заниматься исключительно компания TSMC. При этом производство вряд ли будет вестись на новом техпроцессе 3 нм. Он зарезервирован для самого прибыльного клиента, то есть для Apple и её процессоров M2 Pro и M2 Max. Qualcomm придётся довольствоваться техпроцессом 4 нм. На нём же производятся и чипы Snapdragon 8+ Gen 1.

Samsung недавно начала предлагать клиентам собственный передовой техпроцесс 3 нм, но ещё ни один производитель процессоров для смартфонов не обращался за ним. Причиной нежелания Qualcomm работать с Samsung могли стать проблемы при производстве Snapdragon 8 Gen 1. Использовался техпроцесс Samsung 4 нм и результаты оказались не лучшими в плане нагрева и эффективности.
Ранее говорилось, что Qualcomm может перейти на сочетание ядер «1 + 2 + 2 + 3» вместо «1 + 3 + 4». Эта новая конфигурация использует высокопроизводительное ядро под кодовым именем Makalu, два ядра Matterhorn и три ядра Klein R1. Эти кодовые имена скрывают ядра Cortex-X3, Cortex-A715 и обновлённое Cortex-A510, наиболее современные у ARM.

Snapdragon 8 Gen 2 должен получить последний модем Snapdragon X70 5G и уникальный дизайн процессора с возможностью достигать новых пиковых скоростей входящего подключения при снижении мощности до 60%. Инсайдер Типстер Йогеш Брар пообещал значительный прирост графической производительности и общей производительности примерно на 10%, пишет Gizmochina.
Capcom добилась больших успехов с Monster Hunter на западе, выпустив Monster Hunter World. С тех пор у нас есть Monster Hunter Rise, но мы все еще ждем, что Capcom сделает с консолями следующего поколения, такими как Xbox Series X/S и PS5. Однако, возможно, раскрытие информации не за горами, так как, похоже, произошла утечка информации о Monster Hunter Paradise.
На выходных пользователь Discord обнаружил, что, используя приложение в режиме разработчика, он может увидеть запланированные события, которые запланировали партнеры, например, издатели игр. Одно из таких событий предлагает пользователям Discord получить коды для неанонсированной игры Monster Hunter Paradise.
Предыдущая утечка документов Capcom показала, что издательство работает над Monster Hunter 6. Monster Hunter World разрабатывалась под названием "Monster Hunter 5", поэтому кажется вероятным, что Paradise - это Monster Hunter 6.
В отличие от Rise, Paradise должна выйти на консолях Xbox и PlayStation. Как и World и Rise, игра также должна выйти на ПК. Если Capcom планирует анонсировать игру в этом году, есть три крупных мероприятия, на которых может состояться такой анонс - Gamescom Opening Night Live в августе, Tokyo Game Show в сентябре или The Game Awards в декабре.
Будет здорово увидеть нового Monster Hunter в высоком разрешении на ПК и консолях нового поколения. Как вы думаете, увидим ли мы анонс Monster Hunter Paradise в этом году?

THQ Nordic продолжает делать всё от неё зависящее, чтобы привлечь максимально возможное внимание к ремейку Destroy All Humans 2 про приключения пришельца Крипто на Земле. Сегодня нашему вниманию представили новый видеоролик, в котором кратко, но ёмко продемонстрировали разнообразие игровых локаций.

Согласно описанию, в ремейке нам удастся посетить Бэй-Сити, Альбион, Тунгуску, Такосиму и Солярис. У каждой из локаций имеются свои особенности и цели прибытия в них нашего главного героя.
Релиз Destroy All Humans 2 Reprobed, а именно так называется ремейк, состоится 30 августа. При желании можно посмотреть на обширный арсенал нашего протагониста, в котором даже нашлось место такому грозному оружию, как ректальный зонд. Естественно, не стоит расценивать проект как серьёзный: его цель — исключительно развлечение.

У пользователей 32-битных дистрибутивов Linux есть еще одна причина подумать об обновлении после новостей о том, что их ядра не будут защищены от последней хакерской атаки, известной как Retbleed. Согласно отчету Phoronix, атака, классифицированная как CVE-2022-29900 и CVE-2022-29901, привела к ряду исправлений для Linux.
Вариант Spectre, Retbleed, использует одно из средств защиты от таких атак и влияет на определенные процессоры x86-64 (AMD Zen 1/1+/2 и Intel Core 6-8 поколения). Проблема устранена в обновлении 64-разрядного ядра Linux (пользователи Windows уже должны были получить исправления). Но объем проделанной работы означает, что 32-битное ядро Linux не получит такой же обработки.
Атака использует ретполины, средство защиты от Spectre, представленное в 2018 году, которое представляет собой сочетание слов "возврат" и "трамплин". Первоначальная атака использовала непрямые переходы в системе спекулятивного исполнения процессора для кражи информации из системной памяти посредством ошибочных прогнозов переходов, приводящих к утечке данных. Но ретполины заменили эти переходы возвратом, который использует никогда не выполнявшийся бесконечный цикл, чтобы процессор не спекулировал на цели непрямого перехода.
Теперь новый эксплойт может обходить эти ретполины, что приводит к утечке произвольной информации из памяти компьютера. Хотя по крайней мере один экспериментальный эксплойт с использованием Retbleed был закодирован, неизвестно, широко ли он распространен в Интернете.
Отвечая на вопросы в списке рассылки lore.kernel.org, Паван Гупта из Intel написал: "Intel ничего не знает о производственных средах, использующих 32-разрядный режим на процессорах поколения Skylake. Так что это не должно вызывать беспокойства".
Его коллега Питер Зейлстра добавил: "Да, до сих пор никто не заботился об исправлении 32-битной версии. 32-битные ядра в системах на базе Skylake/Zen - это просто глупо".
Таким образом, сообщение ясно: если вы используете 32-битный дистрибутив Linux на старом процессоре Skylake, немедленно остановите его и обновите до 64-битного.
Российские майнеры стали одними из первых, кто перестал массово скупать видеокарты для добычи Эфира. Проблема в том, что стоимость графических чипов и ASIC-майнеров в РФ намного превышает таковую в США. В плюс можно записать дешёвое электричество, но это довольно поверхностная оценка, поскольку весь рынок криптовалют просел, что повлекло за собой массовую распродажу оборудования. В результате цены на видеокарты снижаются, а в США уже наступило время вторичных скидок, когда стоимость ушла ниже рекомендованной производителем.

Нет никаких сомнений, что это происходит в ожидании выхода графических чипов следующего поколения, а значит цены будут продолжать падать. И всё бы хорошо, но российский рынок живёт по своими законам. Благодаря поставкам по серым каналам удалось насытить магазины соответствующим товаром, а вот цены снижаются неохотно. Причин может быть несколько, но главная заключается в нежелании завозить на рынок столько видеокарт, чтобы это привело к падению средней цены до мирового уровня. Кто знает, может в текущих условиях получить такое количество графических чипов и вовсе невозможно.

Геймерам приходится туго, поэтому мы отобрали несколько наиболее выгодных предложений в Регарде. Это лучшие позиции, которые позволят вам сэкономить здесь и сейчас. Начнём с жутко дорогой GeForce RTX 3070 Ti. Если у вас есть 76 590 рублей на развлечения, то берите эту видеокарту и забудьте о трудностях выбора и моральных дилеммах. Покорять вершины в 4К видеокарта может и не будет, но точно справится с самыми требовательными играми в 2К на максимальных настройках графики.

Если у вас нет предубеждений относительно продукции красного лагеря, то мы бы советовали присмотреться к Radeon RX 6800. Здесь вас ждёт тройная выгода: цена ниже, чем на GeForce RTX 3070 Ti, что не может не радовать. Производительность ничуть не меньше, а значит и вовсе нет смысла переплачивать за бренд. Ну и 16 Гб видеопамяти, что гарантирует более высокий потенциал. Нам кажется, что уже в 2023 году владельцы дорогих видеокарт NVIDIA с 8 Гб видеопамяти могут столкнуться с падением количества кадров в 2К. Пока всё идёт именно к этому, поэтому есть все основания взять именно Radeon RX 6800.

Помните, что снижение стоимости означает ещё и падение производительности. GeForce RTX 3070 не является исключением, хотя и вполне неплохо вписывается в сегмент оптимальных видеокарт для разрешения 2К. Здесь вас ждут всё те же скромные 8 Гб видеопамяти, что кажется нам чересчур мало в условиях приближающегося Next Gen. Модель производства Palit ничем не выделяется на фоне конкурентов от других производителей и привлекает исключительно ценой.

Radeon RX 6700 XT немного медленнее указанной выше видеокарты, но и здесь есть на что посмотреть. Так, вы получаете сразу 12 Гб видеопамяти, экономию в размере 6 тысяч рублей и менее требовательный продукт, который не заставит вас докупать ещё и блок питания на 750 Вт. При этом выбор далеко не очевиден, ведь у зелёного лагеря гораздо больше фанатов, а по интернету гуляет много страшилок, описывающих вся тяготы владения видеокартами AMD.

Ну и если уж речь зашла об экономии, то в портфолио Лизы Су есть крайне выгодная Radeon RX 6650 XT. Даже обычная версия легко справлялась с конкурентом в виде GeForce RTX 3060, а здесь потенциальных покупателей ожидает более скоростная видеопамять на 17.5 Гбит/с. Это не позволяет поднять общую производительность выше, чем на 5%, но пригодится в сложных сценах, где раньше наблюдались просадки. Получается, что видеокарта интересна в первую очередь в требовательных играх 2021 и 2022 года. Не забывайте, что Radeon RX 6650 XT почти в 2 раза дешевле GeForce RTX 3070 Ti. Именно поэтому сравнивайте видеокарты не только по производительности, но и учитывая их разницу в цене.
Федеральная антимонопольная служба (ФАС) оштрафовала Google на 2 миллиарда рублей из-за злоупотребления доминирующим положением сервиса YouTube в части блокировки аккаунтов — соответствующую информацию опубликовало издание «Коммерсантъ» со ссылкой на пресс-службу ведомства.

«Служба установила, что правила, связанные с формированием, приостановлением, блокировками аккаунтов, и обращения контента пользователей на YouTube являются непрозрачными, необъективными и непредсказуемыми», — сказано в сообщении ФАС.
Представители ведомства указали на тот факт, что политика Google приводит к «внезапным блокировкам и удалению аккаунтов пользователей без предупреждения и обоснования действий». В службе убеждены, что это ущемляет интересы пользователей и ограничивает конкуренцию на смежных рынках.
Теперь Google должна оплатить оборотный штраф в размере 2 миллиардов рублей в течение двух месяцев — об этом, опять же, говорится в сообщении пресс-службы ФАС.
Напомним, ведомство возбудило антимонопольное дело против Google в апреле 2021 года по заявлению региональной общественной организации «Центр интернет-технологий». Тогда организация настаивала, что на популярные каналы на YouTube подписано значительно больше аудитории, чем на их же каналы на конкурирующих российских платформах.
В феврале текущего года компанию признали виновной в злоупотреблении доминирующим положением YouTube в блокировке аккаунтов пользователей.
За летние месяцы, вышло довольно много утечек по различным крупным проектам, среди них и грядущая The Last of Us Part 1. Имеется точная дата релиза на консоли PlayStation 5 — 2 сентября. ПК версия должна выйти после релиза тайтла на консоли, и похоже не заставит себя долго ждать, как минимум по словам сотрудника из Naughty Dog.
Старший Художник рассказал сообществу, что ПК версия тайтла выйдет очень скоро, после официального релиза игры на консоли. Конечно, данное сообщение не раскрытие даты от самой Sony, но сотрудник точно что-то знает. По всей видимости Sony ожидают хороших продаж от обеих версий, и постараются выпустить игру как можно скорее.
А пока фанаты могут лишь довольствоваться доступной информацией по проекту в сети, смотреть скриншоты, и ждать торжественного анонса даты релиза на ПК. Скорее всего проект выйдет до конца этого года, Sony не имеет смысла затягивать с этим.
А пока напомню, что The Last of Part 1 на консоли PlayStation 5 сможет работать в режиме 4К/60 кадров в секунду. Естественно с динамическим разрешением, однако можно сменить режим на 4К/40 кадров в секунду и получить чистое качество, без функции динамического разрешения. Однако эта информация тоже не подтверждена официально, только инсайдером.
Компания AOC International презентовала новый 31.5-дюймовый монитор с разрешением QuadHD и частотой обновления экрана 75 Гц – основанная на VA матрице модель получила название Q32V5CE. Устройство хорошо подойдет как для офисной работы, так и для большинства развлечений, хотя у геймеров могут возникнуть к новинке претензии из-за невысокой по современным меркам частоты обновления.
Q32V5CE отличается минималистичным дизайном и хорошо подходит для создания мультимониторных конфигураций – этому способствуют тонкие рамки. Производитель сообщает о 122-процентном охвате цветового пространства sRGB, контрастности 3000:1 и углах обзора до 178 градусов. Также к преимуществам модели относятся малое время отклика – 1 мс (MPRT) и 4 мс (GtG), поддержка технологии FreeSync, защищающей от возникновения разрыва кадров без ощутимого повышения фреймтайма и отсутствие вызывающего усталость глаз мерцания подсветки.
Из разъемов монитор несет на борту DisplayPort 1.4 и HDMI 2.0, стандартное 3.5 jack аудиогнездо и порт USB Type-C 3.2 с возможности подачи до 65 Вт питания. Также имеется концентратор с четырьмя разъемами USB Type-A. Встроенная аудиосистема с динамиками на 5 Вт не отличается высоким качеством звука, но может использоваться в качестве временного решения. Предварительная стоимость монитора составляет 360 долларов США.
Innosilicon объявила о намерении провести презентацию в честь выпуска новых графических ускорителей Fantasy 2 (кит. 风华 2 号), сообщает ресурс ITHome. Презентация пройдёт в рамках семинара «Передовые технологии графических процессоров» 3 августа в «Долине оптики» в Ухане. В числе преимуществ ускорителей Fantasy 2 называют низкое энергопотребление, высокую производительность в рендеринге и граничных вычислениях. На конференции ожидается всесторонняя демонстрация возможностей ускорителей в потребительских системах для решения офисных задач, корпоративных и промышленных системах управления, рендеринга, периферийных вычислений и искусственного интеллекта, а также в различных терминалах, системах ГИС и многих других.

В ноябре прошлого года Innosilicon представила серию графических ускорителей Fantasy 1 с графическими процессорами на базе архитектуры Imagination IMG BXT. Серия включала четыре модели, самыми производительными из которых были A-Type и B-Type. Первая предлагала теоретическую вычислительную производительность на операциях FP32 до 5 Тфлопс, а вторая была в два раза быстрее за счёт наличия двух графических процессоров, отмечает VideoCardz. Модели оснащаются памятью GDDR6X объёмом до 16 ГБ и поддерживают все основные графические API, включая DirectX 11 и 12, а также могут обслуживать до 32 облачных систем.

- Источник:
- Innosilicon
- ITHome
- VideoCardz

Как сообщает издание «Ведомости», к сети российских магазинов «Связной», занимающейся продажей мобильных гаджетов и цифровой техники, подан ряд исков – кредиторы и контрагенты ритейлера требуют от него исполнения обязательств на общую сумму около 14.3 миллиардов рублей – как считает ряд экономистов и экспертов, это может обернуться для компании плачевными последствиями вплоть до банкротства.
Ключевыми истцами выступают оптовый дистрибьютор цифровой и бытовой техники Merlion (5,6 млрд рублей), а также банки «Альфа-Банк» (6 млрд) и «Совкомбанк» (2,4 млрд). По словам представителя первого из упомянутых банков, обращению в суд предшествовали длившиеся не один месяц переговоры с компанией. По данным инсайдеров, «Связной» испытывал серьезные экономические трудности с конца февраля – с высокой вероятностью в дальнейшем компания может обанкротиться, если в ситуацию не вмешаются сторонние игроки, хотя до октября текущего года на банкротство действует мораторий.
По мнению руководителя Content Review Сергея Половникова, проблемы «Связного» во многом вызваны невозможностью возврата денежных средств поставщиками из-за границы, с которыми сеть сотрудничала до введения санкций. Отмечают эксперты и отсутствие у ритейлера достаточного для формирования новых логистических цепочек финансового потока.
Когда прежний глава Роскосмоса Дмитрий Рогозин ещё занимал старую должность, он слегка приподнял занавес над вопросом о дальнейшем пребывании России на МКС. Сообщалось, что в правительстве уже приняли соответствующее решение. Какое именно – Рогозин не сказал. За него это сделал новый глава госкорпорации Юрий Борисов, утверждённый лично президентом Владимиром Путиным.
Во время сегодняшнего доклада Путину ген. директор Роскосмоса отметил, что Россия активно ведёт исследовательские работы на Международной космической станции, однако после 2024 г. собирается окончательно выходить из проекта под предлогом строительства своей собственной орбитальной космической служебной станции. Безусловно, перед уходом космонавты РФ выполнят все взятые на себя обязательства перед партнёрами по МКС. По словам Борисова, будущее российской космонавтики будет базироваться на "взвешенной и системной научной программе", а каждый новый полёт должен приносить стране новые знания о космическом пространстве.
Ещё недавно в представительстве NASA говорили, что они надеются на то, что Россия останется на МКС до окончания срока эксплуатирования станции – то есть до 2030 г. Если Россия действительно выйдет из МКС, NASA придётся искать замену отечественным двигателям "Прогресс МС", с помощью которых производилась корректировка орбиты.
Источник.

Как пишет издание «Коммерсант», российские операторы мобильной связи отказываются от раздачи подарочных SIM-карт или значительно сокращают подобные программы в связи с подорожанием «симок», вызванным санкциями и дефицитом чипов. Например, «Билайн» прекратил раздачу SIM-карт при покупке мобильных устройств в розничной сети оператора или при заключении договора. «Мегафон» же не стал полностью отказываться от подобной практики, но ощутимо сократил ее.
Как считает большинство экспертов и некоторые участники рынка, операторы вернутся к раздаче «симок» после налаживания новых логистических цепочек и возвращения стоимости карт к приемлемым значениям. Впрочем, один из руководителей направления «Вымпелкома» по розничному бизнесу Светлана Кирсанова полагает, что на российском рынке сейчас не так много новых абонентов и потенциала для наращивания клиентской базы операторов – в основном это дети, которые доросли до того, чтобы получить собственный смартфон, приезжие, и граждане, перешедшие от других операторов или купившие устройство с двумя-тремя слотами для «симок», и желающие приобрести дополнительную.
В «Мегафоне» подтвердили снижение раздачи подарочных SIM-карт, как и в МТС – представители данного оператора уточнили, что уже некоторое время назад сосредоточились не на наращивании клиентской базы, а на повышении лояльности активных пользователей и уменьшении их оттока. Как рассказал журналистам источник на рынке услуг связи, стоимость SIM-карт для операторов за последние полгода увеличилась примерно в 2.5 раза – и это без учета роста цен, случившегося в 2020-2021 годах из-за пандемии.
Опубликованное на китайском сайте Weibo главой Lenovo Ченом Джином официальное видео демонстрирует вспомогательный экран аппарата Razr 2022 производства Motorola. Чуть раньше он же позволил впервые взглянуть на основной экран этого устройства. Предположительно, релиз смартфона был перенесён. Конкурентами данной модели будут Galaxy Z Flip 4 и Oppo Find N второго поколения.
На видео показан дизайн устройства. На достаточно крупном экране отображается игра в кости. Ещё видны две расположенные горизонтально камеры и светодиодная вспышка. Главная камера имеет разрешение 50 Мп, сверхширокоугольная 13 Мп.

Razr 2022 получит внутренний экран с вырезом в виде отверстия и тонкой нижней рамкой. Работать устройство будет на Snapdragon 8+ Gen 1.
Размер внутреннего экрана должен быть 6,7 дюйма при частоте 120 Гц, разрешение фронтальной камеры 32 Мп. У него будет до 12 ГБ памяти и 512 ГБ хранилище. Используется система Android 12 и зарядка 25 Вт, сообщает Gizmochina.
Специалисты Высшей Школы Экономики, занятые в демографических исследованиях, заявили, что к 2100 году население России может составить более 220 млн человек.
Комментируя свои данные, демографы рассказывают, что данный прогноз гораздо более оптимистичен, чем тот, который сделали специалисты ООН в 2019 году с учётом последствий пандемии.
Данные получены в результате анализа более чем 30 сценариев развития событий: 10 из которых рассматривают рост населения до 160 млн человек и выше.
Еще 5 сценариев развития событий говорят о том, что численность населения сохранится в пределах около 150 млн человек, а остальные 5 сценариев довольно неблагоприятные и свидетельствует о том, что население, наоборот, уменьшится до 140 млн человек.
Для того, чтобы быть с научной точки зрения объективными, были рассмотрены и 10 самых плохих сценариев развития событий, при которых к началу следующего века население России может опуститься на уровень меньше 120 миллионов человек.
Факторы, которые влияют на численность населения, всем давно известны - это уровень смертности, рождаемости, миграция и геополитические изменения в мире.

Компания Huawei ранее сообщила, что 27 июля в Китае будет анонсирован 11-дюймовый планшет MatePad Pro и ряд других устройств. Некоторые характеристики уже стали известны из слухов, другие благодаря прохождению сертификации TAF в Китае.
Устройство с модельным номером GOT-AL09 обладает экраном OLED с вырезом для передней камеры. Планшет прошлого поколения имеет экран LCD.

Сзади будет три камеры, как у смартфонов. Установлена операционная система Huawei HarmonyOS 3.0. Среди стандартов связи Wi-Fi и 4G LTE. 5G Huawei не предлагает из-за санкций со стороны США. Ёмкость батареи 8200 мАч, скорость зарядки неизвестна.
Несколькими днями ранее было опубликовано изображение планшета. На нём показан обновлённый внешний вид с круглым вырезом для камеры сзади, как у смартфонов серии Mate 40, пишет Gizmochina.
Минэкономики в данный момент занято разработкой правил по регулированию рынка невзаимозаменяемых токенов (NFT) — об этом сообщает издание «Коммерсантъ». Для защиты приобретений токенов предлагается внести изменения в Гражданский кодекс (ГК) Российской Федерации и закон «О цифровых финансовых активах».

Депутаты от партии «Новые люди» уже предложили распространить законодательство по охране собственности и на NFT, но участники рынка считают, что предлагаемые изменения могут существенно сузить функционал токенов. Сами изменения в законодательство в части правового определения NFT обсуждались в рамках заседания рабочей группы по нормативному регулированию в АНО «Цифровая экономика» (проходило 21 июля).
Заседание прошло по инициативе Минэкономики с участием ЦБ и бизнес-сообщества, в том числе представителей «ВКонтакте». Министерство предложило внести изменения в нормативно-правовые акты в части регулирования режима NFT — это отмечено в презентации, копия которой есть у «Коммерсанта».
Действующее законодательство РФ не проясняет возможность выпуска NFT, вопросы их регулирования и обращения, а также защиты приобретателей токенов и соотношение последних с интеллектуальными правами, говорится в презентации. Минэкономики намерено внести поправки в ГК РФ и закон «О цифровых финансовых активах», а также и в федеральный проект «Нормативное регулирование цифровой среды» до конца 2024 года.
Так, предлагается установить правовой статус NFT, прояснить возможность выпуска токена, его регулирование и обращение, а также защиту приобретателей токенов от повторного выпуска и прочие моменты. Сами участники рынка NFT относятся к идее изменения его регулирования настороженно.

«Функционал NFT давно не ограничивается предметами цифрового искусства, они могут выступать и в роли билетов на мероприятия, как форма закрепления права собственности на виртуальное имущество, как ценная бумага», — поясняет управляющий партнер GMT Legal Андрей Тугарин. Он также считает, что запланированные изменения могут сильно сузить функционал NFT, сведя его фактически только как к предметам искусства.
О подготовке большого обновления Windows 11 22H2 сообщается довольно часто, его могут выпустить осенью, кроме этого есть слухи, что в дальнейшем график обновления Windows изменится, но пока надёжных подтверждений этого нет. Что касается Windows 10, есть явные признаки подготовки обновления и для этой версии.
Ранее сообщалось, что установка необязательного обновления KB5014666 позволяет с помощью ряда консольных команд отобразить версию операционной системы 22H2. Теперь ресурс WinFuture обнаружил, что того же эффекта можно достичь уже без каких-либо команд, достаточно установить очередное необязательное обновление KB5015684 и в параметрах системы уже будет отображаться версия 22H2. Как отмечает автор ресурса, никаких новых функций заметить не удалось, возможно, это обновление вносит подготовительные изменения, чтобы позже быстро активировать обновление.
Что интересно, необязательное обновление KB5014666 рассматривается как причина очередных проблем с USB-принтерами. После установки операционная система может отображать дубликаты принтеров, а печать из приложений, ссылающихся на принтер по определённому имени, может не работать, — отмечается в списке проблем на сайте Microsoft.
Мы с вами уже неоднократно говорили о том, что современный мир слишком сложен, а связи между государствами настолько прочные, что разрыв отношений приводит к катастрофическим последствиям для всех сторон конфликта. Вот ввели в ЕС санкции против РФ, а теперь сами платят за энергоносители в разы дороже, не говоря уже о перспективе и вовсе остаться без газа. Буквально вчера мы писали о проблемах с турбинами, когда власти РФ решили проучить зарвавшихся политиков. Позднее Газпром и вовсе заявил о снижении прокачки в 2 раза с 27 июля, из-за необходимости ремонта ещё одной турбины, а цены на газ взлетели до мартовских максимумов. Ливерная колбаса не может себе позволить ехать на поклон в Кремль, а попытаться договориться с В.Путиным должен вывший канцлер Германии Герхард Шредер. Что пообещают немцы в обмен на газ, большой вопрос.

Мы не зря заговорили о связях, ведь это действительно так. До недавнего времени в Украине работало 2 предприятия: «Криоин» и «Ингаз», которые давали до 50% всех поставок неона на мировой рынок. Напомним, это инертный газ, необходимый для производства полупроводников. «Ингаз» генерировал 20 тысяч кубических метров в месяц, а поставки напрямую направлялись в адрес крупнейших полупроводниковых компаний в США, Китае, Южной Корее и Тайване. «Криоин» давал до 15 тысяч кубических метров неона и играл важную часть в общемировых поставках. При этом на предприятиях осуществлялась исключительно очистка, тогда как сам газ поступал из РФ, где он является побочным продуктом сталелитейного производства. После того как поставки неона из Украины прекратились, львиную долю мирового рынка на себя пытается перетянуть Китай. Так, если раньше из Поднебесной поставлялось 30% объёма, то к концу 2022 года это может быть половина рынка. Нервозность производителей полупроводников не могла пройти незаметно, а в итоге за короткий промежуток времени газ подорожал более чем в 10 раз. Сегодня цены немного снизились, но на носу расширение производства и выход процессоров и графических чипов нового поколения.
Что же, было бы глупо не подключиться к такому прибыльному рынку. Ко словам главы Минпромторга Дениса Мантурова, в России стартует масштабное производство инертного газа на базе МГТУ им. Н. Э. Баумана. В настоящее время количество неона невелико, но перед российскими специалистами поставили амбициозные задачи. Первоначально планируется выйти на мощности до 70 тысяч кубических метров газа в год. Это соответствует 10% рынка, а уже к концу 2023 года производство расширят до 180 тысяч кубических метров или 25% потребностей рынка. Как мы уже писали, без инертного газа невозможно выпустить ни один современный чип, а наладить собственную производственную базу крайне сложно.
И вот здесь самое время вспомнить, что правительство РФ ограничило вывоз инертных газов в адрес недружественных государств до 31 декабря 2023 года. Это значит, что если поставки и будут осуществляться в указанном выше объёме, то Samsung и TSMC может ничего не достаться. Пока китайцы налегают на выпуск инертных газов, что позволяет полупроводниковым гигантам не переживать об остановке производства. При этом не стоит забывать, что для создания чипов нужен креон, выпускаемый наравне с неоном.
А вообще данные довольно противоречивые. Так, ранее утверждалось, что в РФ производится до 30% всего неона. При этом данные были официальными. Ну и куда спрашивается делось производство, и почему нужно открывать новое? Неясна и судьба «Ингаза», который располагается в Мариуполе. Насколько производство пострадало от обстрелов, и не проще ли на основе этого предприятия выпускать нужное количество газа? Похоже, на эти вопросы ответов мы пока не получим. Источник.

Современные скоростные M.2 PCI-Express SSD имеют свойство сильно нагреваться при длительных операциях последовательного чтения или записи – большинство производителей для предотвращения перегрева комплектуют свои твердотельные накопители небольшими радиаторами. Компания же TeamGroup пошла дальше – она представила первую в мире массовую линейку SSD N74V-M80, система охлаждения которых включает в себя испарительную камеру. Для справки: отвод тепла от чипов многих флагманских и субфлагманских смартфонов организован похожим образом.
Конструкцию СО новых твердотельных накопителей вы можете наблюдать на представленном выше изображении – как несложно заметить, от радиаторов TeamGroup также не стала отказываться. Примечательно, что N74V-M80 даже не задействуют четвертую версию интерфейса PCI-Express, обходясь третьей: скорости последовательного чтения и записи не превышают 3445 МБ/с и 2520 МБ/с соответственно. Известно, что в линейку войдут модели на 128, 256 и 512 ГБ – в них будет использоваться 3D TLC память, а вот модель контроллера пока не раскрывается. Габариты устройств составляют 80,0x23,1x14,5 мм, также производитель сообщает о показателе наработки на отказ, равном 3 млн часов и предоставляет на свои решения трехлетнюю гарантию. Вероятно, рассматриваемые SSD можно считать для TeamGroup «пробным камнем» – если новая система охлаждения покажет себя с положительной стороны, ее в дальнейшем можно будет использовать и для более скоростных PCI-E 4.0, а в дальнейшем и PCI-E 5.0 моделей.
На прошлой неделе инсайдер и по совместительству журналист VentureBeat Джефф Грабб заявил, что Ubisoft собирается гораздо активнее развивать франшизу Tom Clancy’s The Division, и готовит по ней проект в жанре королевской битвы. Учитывая предыдущую неудачную попытку Ubisoft запрыгнуть в этот битком набитый поезд в лице Hyper Scape, геймеры отнеслись к данной информации скептически, и, похоже, правильно сделали: сегодня авторитетный инсайдер Том Хендерсон предположил, что Грабб немного ошибается.

Насколько понимает Хендерсон, принимая во внимание свои обширные связи в игровой индустрии, на самом деле речь идёт не о новом проекте, а о The Division Heartland, анонс которой состоялся ещё в позапрошлом году.
Не исключено, что в The Division Heartland будут представлены элементы «рогалика», о которых ранее заявлял Грабб, но про отдельный новый проект в данной франшизе Хендерсон ничего не слышал.
Справедливости ради, в данном случае сомнения Хендерсона звучат обоснованно: поддерживать сразу четыре проекта во вселенной The Division, в состав которой сейчас входят The Division 2, мобильная The Division Heartland и мобильная The Division Resurgence, будет весьма проблематично.
Новый глава «Роскосмоса», господин Борисов, в эти минуты докладывает Президенту о положении дел в космической отрасли.
Он заявил, что решение о выходе страны из проекта Международной космической станции принято - после 2024 года Россия больше не будет обслуживать и летать на МКС.
При этом, господин Борисов подчёркивает, что все ранее взятые на себя обязательства в рамках взаимодействия с международным космическим сообществом по проекту МКС будут обязательно выполнены и все партнёры останутся довольны, но они уже сейчас должны готовиться к тому, что после 2024 года Россия больше не будет помогать и развивать Международную космическую станцию.
Господин Борисов заявляет, что приоритетное направление - это развитие и формирование Российской орбитальной станции, что является наиболее оптимальным решением для поэтапного и устойчивого развития российской космонавтики, которое, в первую очередь, должно базироваться на системной научной школе и взвешенной политике в деле космических разработок.
Необходимо добиться того, чтобы каждый полёт российских космонавтов на станцию РОСС обогащал страну новыми знаниями и умениями в области космоса.
Таким образом, нет никаких сомнений в том, что проект МКС для России фактически завершён.

Пару месяцев назад, когда Тинькофф банк впервые объявил о новых комиссиях, они вызвали в обществе настолько большую волну негатива, которая не стихает и по сей день. Как только пользователи комиссии не называли: и варварством, и дикостью, а некоторые даже утверждали, что 200 у.е. для физических лиц с каждого платежа – это не вынужденная мера банка для продолжения работы с зарубежными партнёрами, а банальное желание обогатиться за счёт людей.
Тогда сами представители банка сделали несколько масштабных оговорок. Например, изначально сообщалось, что комиссии пойдут на перевод транзакций, а потом в пресс-службе уверили пользователей, что все их комиссии отправят исключительно на благотворительность, из чего следует, что вынужденной мерой они всё-таки никогда не были.
Спустя некоторое время, когда ситуация уже "остыла", в банке ввели очередные комиссии. На этот раз они направлены не на физических лиц, а на юридических. По новым правилам, чтобы принять SWIFT-платёж из-за границы, юр. лицо обязано отправить 3% (но не менее 200 у.е.) на комиссию.
Исходя из этого, по работе по ВЭД (внешнеэкономическая деятельность) нужно будет отдавать не менее 2 400 долларов, евро или фунтов стерлингов в год, просто чтобы получать остальные средства. В случае, если клиент получает зарплату транзакциями меньше $200, банк просто будет забирать всю сумму себе. Новые комиссии начнут действовать с 15 августа.

Компания Omdia проанализировала текущую ситуацию на рынке дисплеев для устройств виртуальной и дополненной реальности, и, оценив тенденции, пришла к выводу, что к 2028 году объем поставок таких экранов, особенность которых заключается в близком расположении по отношению к глазам пользователя, может увеличиться по сравнению с 2021 годом почти в 10 раз.
Рынку VR- и AR-гарнитур, а также рынку соответствующего контента предрекают взрывной рост не первый год – почти все эксперты и аналитики соглашаются, что у виртуальной и дополненной реальности колоссальные перспективы. Впрочем, по оценкам экономистов, для их качественной реализации придется вложить и колоссальные средства – сделать из VR и AR не игрушку для новаторов и энтузиастов, а предложение для массовой аудитории не так просто, как кажется многим обывателям.
В 2021 году отгрузки подходящих дисплеев составили около 14.7 миллионов штук. По прогнозу Omdia, они будут возрастать ежегодно и к 2028 году достигнут почти 140 миллионов – соответствующий рост должны обеспечить увеличение продаж очков, шлемов и гарнитур, развитие метавселенных и появление большого количества контента для связанных с ними устройств, а также появление новых гаджетов с несколькими дисплеями вместо одного.
На днях Rockstar анонсировала для GTA Online обновление Criminal Entertprises, сюжетная завязка которого высмеивает сложившуюся в западных экономиках в результате крайне безграмотных политических решений ситуацию. По сюжету, в Сан-Андреасе начался экономический кризис, взрывной рост цен на топливо, и всё приправлено рекордной жарой, тоже не способствующей экономическому процветанию. В данных обстоятельствах в Сан-Андреасе начал множиться криминал, и нам предстоит принять в этом процессе непосредственное участие. Сегодня обновление было применено к игре.

В рамках обновления Criminal Enterprises игроки смогут развить свой криминальный бизнес, освоить новые транспортные средства, выполнить массу новых интересных заданий, ну и, естественно, хорошенько на всём этом озолотиться.
В настоящее время помимо поддержки GTA Online компания Rockstar также трудится над следующей частью данной культовой серии игр. Пока что об условной шестой номерной части франшизы говорить преждевременно, поскольку её релиз вряд ли состоится в обозримой и даже среднесрочной перспективах, однако правдоподобные слухи по Сети уже гуляют, так что не исключено, что формально проект будет анонсирован до конца текущего года. По крайней мере, в данное развитие событий верят различные авторитетные инсайдеры.
Ещё в апреле интернет-гиганту Amazon пришлось поднять цены на подписку Prime у себя на исторической родине в США, а теперь агентство Bloomberg сообщает, что на аналогичные шаги компания пошла в отношении европейских клиентов. С пятнадцатого сентября стоимость подписки Prime для клиентов в Великобритании, Италии, Испании, Германии и Франции вырастет в среднем на 31%.

Как пояснили представители Amazon изданию Bloomberg, опыт повышения стоимости подписки в США показывает, что существенного оттока клиентов при этом не возникает, поскольку рост цены отчасти компенсируется расширением доступа к цифровому контенту и новым услугам. На повышение стоимости подписки Prime компания была вынуждена пойти из-за роста логистических расходов и общего уровня инфляции. В Великобритании, например, стоимость годовой подписки с сентября вырастет с 79 до 95 фунтов стерлингов, в Германии – с 69 до 90 евро, во Франции – с 49 до 70 евро, а легче всего отделаются клиенты в Италии и Испании, с которых Amazon будет брать по 49,90 евро вместо прежних 36 евро в год.
Быть может, поначалу кооперативный зомби-боевик Back 4 Blood и довольствовался какой-то основанной на ностальгии по Left 4 Dead популярностью, но довольно быстро от неё не осталось и следа, и на текущий момент проект существует лишь в тени своего краткосрочного величия. Тем не менее, разработчики не унывают, и, более того, даже намереваются наращивать контентную поддержку своего творения.

Как сообщает издание PCGamesN, студия Turtle Rock ищет сразу пару десятков специалистов, в обязанности которых войдёт создание нового игрового контента для Back 4 Blood: полей боя, заданий, персонажей, сюжетных линий и прочего.
Трудно сказать, насколько подобная политика обоснована: игроки в своё время раскритиковали проект, заявив, что в нём нет практически ничего концептуально нового, и с тех пор «онлайн» проекта болтается в районе 1—3 тысяч одновременных пользователей. Учитывая, что релиз Back 4 Blood состоялся всего девять месяцев назад, данный результат иначе как катастрофой назвать невозможно

Линейка процессоров Ampere Altra на базе Arm отличается впечатляющей энергоэффективностью и производительностью, в некоторых ситуациях превосходящей альтернативы x86. Они поставляются с поддержкой нескольких сокетов, и компания предлагает модели до 128 ядер. Оверклокер и ютубер der8auer опубликовал новое видео, демонстрирующее производительность серверного процессора Ampere Altra Q80-30 в Geekbench 5, ему даже предоставили образец, чтобы увидеть, что находится под IHS.
Altra Q80-30 имеет 80 ядер QuickSilver (основанных на архитектуре Arm Neoverse N1, производной от Cortex-A76, используемой в некоторых SoC для смартфонов) и использует производственный процесс TSMC N7. Он поддерживает 128 линий PCIe 4.0, восемь каналов памяти DDR4 и имеет максимальную частоту 3 ГГц.
Der8auer запустил Geekbench 5 на сервере с воздушным охлаждением, оснащенном одним из этих чипов, и получил колоссальные 44 425 многоядерных баллов. Для сравнения, текущий мировой рекордсмен AMD Threadripper 3990X с жидкостным охлаждением и мощным разгоном набрал всего 34 735 баллов в том же тесте. YouTuber также отметил впечатляющую энергоэффективность процессора Arm: пиковое энергопотребление процессора во время тестирования составило всего 180 Вт.
Позже в видео der8auer отделил образец Altra Q80-30 (предположительно уже мертвый), используя метод тисков. Удивительно, но Ampere решила использовать стандартную термопасту в качестве материала термоинтерфейса вместо того, чтобы припаивать IHS к кристаллу процессора, как это обычно делают Intel и AMD. Компания, вероятно, пошла по этому пути, потому что это более рентабельно, поскольку процессоры Arm легче охлаждать, чем конструкции x86, из-за их превосходной энергоэффективности.

Кристалл процессора Altra Q80-30 имеет размеры около 22,5 мм x 25,5 мм, что дает площадь поверхности 574 кв. мм. Der8auer сравнил его с 18-ядерным процессором Intel Core i9-7980XE, построенным на 14-нанометровом техпроцессе, размер кристалла которого составляет 480 кв. мм. Однако, чип Ampere имеет большую подложку и более чем в два раза больше контактных площадок на задней панели из-за поддержки гораздо большего количества линий PCIe.
Новость о сокращении поставок газа по теперь уже печально известному Северному потоку, который за номером один, сильно выбила "из колеи" Европу, если не сказать больше, эта новость вызвала нешуточную панику. Да так, что промолчать не смогли министры энергетики ряда европейских стран. По данному вопросу (сокращений поставок голубого топлива) уже сегодня пройдет обсуждение чрезвычайного плана ЕС по экономии газа. Так случилось из-за новости об остановке еще одной "турбины" производства Siemens, да и причина веская такого "форс-мажора": ведь срок капитального ремонта подошел, а технический регламент надо соблюдать. Но, Россия - щедрая душа, поэтому полной остановки не будет, а будет "всего лишь" падение в два раза - с 67 млн. куб. м. до 33 млн. куб. м.

И как бы между прочим Европейская Комиссия дала "необязательный совет", который нужно выполнить беспрекословно: "добровольно" снизить потребление газа ровно на 15% до весны будущего года. А вы говорите демократия...

Сегодня фанаты Halo Infinite и владельцы Steam Deck смогут насладиться проектом на портативной консоли. Ранее тайтл не получалось запустить из-за конфликта с ПО для защиты от хакерского софта. Что уж говорить, если даже офлайн синглплеер отказывался работать. Теперь игрокам достаточно проделать несколько действий, и проект будет работать более или менее стабильно. За пошаговую инструкцию стоит сказать отдельное спасибо пользователю Reddit под ником DanTheBloke.
- Необходимо войти в предварительную сборку Steam Deck.
- Необходимо установить Proton GE, благо руководство тоже имеется.
- Запускаете Halo Infinite и выбираете совместимость с последней версией Proton.
- Переходите в режим рабочего стола и меняете имя для папки "видео", либо очищаете содержимое папки установки тайтла.
По идее после этих манипуляций игра должна запуститься и работать. Однако без проблем никуда: вы можете повстречать сбои с текстурами, неработающий звук и возможно просадки FPS. Из-за того, что предварительная сборка SteamOS только тестируется, могут начаться другие проблемы. Несмотря на это, тайтл поддерживает работу 60 кадров в секунду на портативной консоли, и даже выдает их на низкой настройке графики.

Я думаю большинство спонсоров Kickstarter кампании настольной игры по Darkest Dungeon сейчас в бешенстве. Издатель Mythic Games опубликовал сообщение, где потребовал от спонсоров вложить еще десяток долларов, чтобы получить настолку в срок, или же они будут удерживать заказ в Китае так долго, как только смогут.
Кампания началась еще летом 2020 года, до истории с пандемией и скачком цен на логистику. Создатели смогли собрать более пяти миллионов долларов, а количество спонсоров перевалило за отметку в 30 тысяч. Фанаты надеялись получить настольную игру в прошлом году, однако проблемы с логистикой из-за пандемии наложили ограничения, и доставку отложили до текущего года. Сейчас Mythic посчитали, что затраты на логистику увеличились примерно на 600%, по сравнению с 2020 годом. Стоимость сырья для создания настольной игры увеличилась на 30%. Суммарные затраты на доставку составили 1,4 миллиона долларов, половину из этой суммы уже оплатил издатель. Другую половину ожидают получить от дополнительных вложений спонсоров.
Вариантов не много, либо вы оплачиваете от 18 до 69 долларов дополнительно и получаете игру в августе текущего года, либо ни платите ничего, однако получите игру в обозримом будущем. Возврат средств естественно не сработает.
Большинство спонсоров уже выразило свое недовольство по этой ситуации, и действительно, это можно расценивать как наглый обман со стороны Mythic. Но и решить проблему иным способом не выйдет, компания то располагается в Китае.
Как утверждает Министр цифровой трансформации Украины Михаил Фёдоров, государство серьёзно взялось за технологическую модернизацию всех структур. Пока что под модернизацией имеется в виду обеспечение высокоскоростным интернетом. Для этих целей с начала марта в Украину было поставлено несколько пробных терминалов спутникового интернета Starlink от Илона Маска, после чего власти решили, что терминалы пригодятся украинским спасателям, пожарным, врачам, учителям, сотрудникам энергетических компаний и многим другим.
Сообщается, что количество терминалов спутникового интернета Starlink в Украине уже превысило 12 тыс. Это больше, чем в любой другой стране Европы. За всё время использования было проведено множество тестов на качество работы Starlink, и все они показали, что спутниковый интернет в разы превосходит обычный как по скорости, так и по стабильности соединения.
Для одного из тестов терминал Starlink поместили на автомобиль, который после разогнали до 130 км/ч. Примерные потери на такой скорости составили 7%. По словам Михаила Фёдорова, в ближайшем будущем спутниковым интернетом могут оборудовать и государственные поезда. Использование связи в них будет входить в изначальную стоимость билета.
В преддверии запуска графических процессоров Arc для настольных ПК Intel компания проводила конкурс "Охота на мусор", чтобы привлечь фанатов к участию. Теперь Intel сообщила, что некоторым победителям будут отправлены видеокарты Arc A770 и A750.
Как сообщает VideoCardz, Intel также подробно рассказала о том, сколько VRAM будет у каждой видеокарты. Как вы уже догадались, приз за графический процессор класса "премиум" - Arc A770, а приз за графический процессор класса "производительность" - Arc A750. Первая будет иметь целых 16 ГБ памяти GDDR6, а вторая - 8 ГБ памяти GDDR6.
Объявляя победителей, Intel также признает задержки с запуском Arc Alchemist. Однако их запуск становится все ближе. В настоящее время A750 находится на стадии финального тестирования в офисах Intel. Как только этот этап завершится, Intel начнет выкладывать образцы.
В настоящее время ожидается, что Arc A750 будет продаваться в ценовом диапазоне от 300 до 350 долларов, а Arc A770 будет стоить около 400 долларов.
Это будут две лучшие карты поколения Arc Alchemist. Как вы думаете, станут ли они в итоге убедительными альтернативами конкурентам?


Компания Galax презентовала новую линейку офисных мониторов, получившую название Prisma – в настоящий момент в нее вошли две модели – обе основаны на VA матрицах и обладают разрешением FullHD (1920 на 1080 пикселей). Различаются новинки диагональю экрана: у PR-01 она равна 24 дюймам, а у PR-02 – 27. Частота обновления составляет 75 Гц. Также стоит отметить строгий, минималистичный дизайн устройств и тонкие боковые рамки.
Поскольку анонсированные мониторы Galax не предназначены для любителей компьютерных игр, они не обладают рекордным временем отклика – компания заявляет о 8 мс (GtG). Что же касается цветопередачи – заявлен 72-процентный охват пространства NTSC. Помимо всего прочего, оба дисплея относятся к классу «Flicker-Free» – проще говоря, они лишены вызывающего усталость глаз мерцания. Имеется и функция фильтрации синих оттенков спектра, позволяющая с большим комфортом читать текст или работать с монитором в условиях низкого освещения.
PR-01 и PR-02 оснащены разъемами HDMI 1.4, DisplayPort и 3.5 jack, а также портом USB Type-C, поддерживающим подачу до 65 Вт питания. Об эргономических возможностях подставок мониторов информации пока нет – неизвестно, смогут ли пользователи регулировать только наклон экрана, или еще и его высоту, и ориентацию. Нет данных и о предварительной стоимости или сроках поступления новинок в продажу.
В прошлом году Toyota Motor не только смогла вырвать у Volkswagen титул крупнейшего автопроизводителя в мире, но и довольно долго сопротивляться дефициту полупроводниковых компонентов, поскольку опыт стихийных бедствий на исторической родине заставил корпорацию принуждать поставщиков держать на складах запас компонентов на четыре месяца непрерывной работы.
Как отмечает Reuters со ссылкой на японские СМИ, компания Toyota Motor начала отказывать клиентам в поставке заказанных ими кроссоверов Harrier, ссылаясь на отсутствие возможности выпустить требуемое количество машин текущего поколения. Впрочем, клиентам предложено переоформить заказ на поставку машин нового поколения, которое дебютирует в сентябре, а разницу в цене, достигающую $733, рекомендовано взять на себя дилерам японской марки.

Как уточняется, Toyota не сможет выпустить требуемое количество кроссоверов Harrier из-за последствий локдаунов в Шанхае, которые подорвали способность поставщиков выпускать автокомпоненты в необходимых объёмах. В прошлом году Toyota удалось реализовать около 74 тысяч машин данной модели на внутреннем рынке Японии. Производственная программа компании на август сокращена на 18% от уровня, который прогнозировался в начале года. Недавно Toyota также прекратила принимать заказы на флагманский внедорожник Land Cruiser серии 300 из-за неспособности выпустить требуемое количество машин.
Попутно Reuters сообщает, что Toyota пытается оказать поддержку своим поставщикам компонентов, а потому не будет требовать от них снижения цен на продукцию с октября текущего года по март следующего, как это планировалось ранее. В этом фискальном году Toyota рассчитывает столкнуться с увеличением затрат на материалы и компоненты в два раза до $10,64 млрд, из-за чего годовая прибыль может сократиться на 20%.
Capcom поделилась отчётом по итогам первого квартала текущего финансового года. Как и следовало ожидать, принимая во внимание объективные обстоятельства, финансовые результаты компании, мягко говоря, оставляют желать лучшего: по всем параметрам огромная просадка по сравнению с первым кварталом прошлого финансового года.

Как сообщает Capcom, выручка компании составила 25,2 млрд японских йен, или $184,7 млн, что на 47,9 % ниже, чем за аналогичный период в прошлом году. Операционная прибыль тем временем составила 12,06 млрд японских йен, или $88,29 млн, что на 48,9 % меньше, чем за первый квартал прошлого финансового года.
Причина, по которой Capcom наблюдает падение выручки, предельно простая: отсутствие весомых релизов. Фактически, компания сейчас «плывёт» на так называемом бэк-каталоге — играх прошлых лет, до сих пор сохраняющих притягательность для геймеров.
Графические драйверы Intel с открытым исходным кодом Vulkan для графических процессоров Arc Alchemist только что получили довольно серьезное обновление. Оказалось, что небольшая ошибка в кодировке приводила к значительному снижению производительности трассировки лучей. После исправления кода производительность трассировки лучей, как сообщается, увеличилась в 100 раз.
Запрос на слияние (через Phoronix), сделанный несколько дней назад, показывает, что разработчики все еще работают над оптимизацией и улучшением производительности графических процессоров Arc Alchemist. Лайонел Ландверлин, инженер по графическим драйверам Intel Linux, был автором обновления графических драйверов, которое заключалось в изменении одной строки кода. Тем не менее, этой простой модификации оказалось достаточно, чтобы увеличить производительность трассировки лучей в 100 раз.
Даже если вы не очень хорошо разбираетесь в программировании драйверов, это изменение довольно просто объяснить. Новая строка кода, добавленная Ландверлином, позволяет обращаться к локальной памяти (памяти GPU) при рендеринге эффектов трассировки лучей с помощью установленного флага "ANV_BO_ALLOC_LOCAL_MEM". До обновления флагов выделения не было, а значит, GPU, вероятно, использовал системную память (RAM, например) для трассировки лучей.
Для ясности, это не было просто недосмотром первоначального программиста. Когда код драйвера был написан, бит локальной памяти отсутствовал, поэтому невозможно было приказать GPU использовать VRAM для трассировки лучей. Однако, по словам Кеннета Граунке, другого инженера Intel, это обновление не потребовалось бы, если бы программист по умолчанию перевел все в локальную память.
Исправление еще не достигло стабильной ветки, но это не должно занять много времени. Как только оно появится, будет приятно сравнить производительность до и после внедрения.

Официальный жизненный цикл настольной операционной системы Windows 7 подошёл к концу ещё в начале 2020 года. К тому моменту половина всех геймеров оставалась на этой ОС, а многие были уверенны, что Microsoft бравирует, устанавливая нереалистичные сроки. Как оказалось, софтверный гигант был настроен серьёзно, а уже к началу 2021 года процент любителей компьютерных игр, оставшихся на старой операционной системе, снизился до минимума. Сегодня это скромные 3%, что крайне мало даже на фоне новой Windows 11. И всё же, пользователей, которые предпочли остаться на старой ОС, достаточно, а большая их часть находится в корпоративном секторе.

Не так давно мы писали о том, что Microsoft официально продлила сроки технической поддержки Windows 7 до 2026 года. На самом деле подобные заявления звучат слишком громко, ведь в реальности пользователи получают обновления безопасности и скромные правки, тогда как основа старой ОС остаётся без изменений. Мало того, участие в программе расширенной техподдержки – это дорогое удовольствие, ведь за одну систему придётся платить до 200 долларов в год. Согласитесь, что гораздо проще купить ОЕМ-версию Windows 10 за 7 долларов, которая привязывается к вашему железу намертво. К сожалению, такие чудеса проходят только на домашнем компьютере, тогда как в крупных корпорациях работают тысячи систем, сделать переустановку на которых просто невозможно. Кто-то работает на старом ПО, аналогов которому под новые ОС просто нет. Ну а у других железо не тянет новомодную Windows 11. Microsoft не раскрывает данных о количестве компьютеров под Windows 7, получающих расширенную поддержку, а значит у нас нет информации о том, сколько систем находятся под угрозой. Но если корпоративные компьютеры худо-бедно защищены, то домашние системы представляют особый интерес для мошенников.
По словам специалиста компании Vulcan Cyber, проблемы Windows 7 не ограничиваются получением патчей безопасности, поскольку во многих случаях всё это бесполезно. Проблема в устаревших компонентах, которые могут использовать для проникновения в вашу систему злоумышленники. В качестве примера был приведён обычный Калькулятор. Новая версия этой программы на Windows 10 неуязвима для взлома, а вот в Windows 7 работает старая утилита, взломать которую не составляет труда. Обычно происходит это при рассылке спама, когда пользователь открывает ссылку с вредоносным программным обеспечением. Вирусы и трояны маскируются под файлы DLL, в результате чего даже некоторые современные средства защиты не могут их верно идентифицировать.
Это не значит, что пользователям Windows 7 не стоит включать Калькулятор. На самом деле приложений с уязвимостями на старой ОС много, а латать дыры Microsoft уже не будет. Это нужно помнить если вы решили остаться на седьмой версии настольной операционной системы. Эксперты поясняют, что стоит уделить особое вниманию сообщениям, поскольку вложения могут нести потенциальную угрозу. Но если в Windows 10 уязвимостей намного меньше, то Windows 7 открывает двери для самых простых атак. К примеру, взлом Калькулятора осуществлялся с помощью инструмента Cobalt Strike. Это вредоносное ПО известно достаточно давно. Специалисты прекрасно изучили все его особенности, но это не мешает проникать в дырявую Windows 7.
Мы не призываем вас переходить на более новую ОС, как это делают специалисты. Если старушка Windows 7 вас устраивает, то наслаждайтесь её простотой и удобством сколько угодно времени. И всё же, мы настоятельно советуем не привязывать к такой операционной системе платёжные карты. Помните о том, что никто не вернёт вам утерянных денег, ведь воришка может сидеть за компьютером на другом конце планеты.
Кто бы что не говорил, на торговых онлайн-площадках цены куда ниже, чем в российской рознице, особенно зная любовь наших "барыг" как с Авито, так и с крупных маркетплейсов к баснословным барышам, не мудрено, что обычный пользователь пытается сэкономить, начиная ловить рыбку в мутной воде, коим и является покупка дорогих компьютерных комплектующих на одном очень известном сайте электронной торговли. Чем естественно и пользуются разномастные мошенники. Об одном таком случае и поведает сегодняшняя история. Правда "герой" - не какой-нибудь условный Ваня Тарасов из Усть-Подольска, а Маурисио Такеда из лучезарной Бразилии. Ну а что, охотники за "очень выгодным предложением" есть даже там.

Маурисио оказался тертым "калачом", и процесс распаковки заснял на видео, сподвигло его на это беспокойство по поводу необычных колебаний веса посылки. Кстати, заказанным товаром была видеокарта Palit GeForce RTX 3090 Ti GameRock. А электронной торговой площадкой, где была совершена дорогостоящая покупка - всем известный Amazon. Но сэкономить не получилось: вместо высокотехнологичной продукции калифорнийского разлива пришли банки с песком.

Парень не стал жевать сопли и сразу же подал жалобу на такой откровенный кидок. Но кому интересен простой бразильский покупатель, уж явно не ультрабогачу Джеффу Безосу. Но бразилец был настойчив, в результате чего его аккаунт на Amazon просто удалили, ну а че, конечно же это не отмена русских, но и бразильцы видимо, тоже не люди первого сорта.
Само видео можно посмотреть по ссылке: https://www.tiktok.com/@maurisousa_/video/7119666408211942661
Моурисио "слегка подофигел" и подал иск в бразильский суд. После этого местные газеты подхватили новость и это уже не понравилось Амазону, который вынужден был "заметить" событие.
Как вы успели догадаться, это не единственный случай: правда Патрику Кеннеди повезло больше - ему вместо RTX 3090 отправили RTX 3070. Но таких историй если не тысячи, то точно уж сотни. И многих случаев мы не знаем, так как не всем повезло быть "известными блогерами" или упорными и настойчивыми "маурисио такеда".

Так о чем эта новость, а она о все том же вечном: кто не понял - тот поймет, что процесс распаковки нужно снимать на видео и до последнего бороться за свои права, которые были несправедливо ущемлены.
От себя хочется добавить, что и покупка "по месту прописки" в обыкновенном стационарном магазине ничего не гарантирует: при невнимательном осмотре товара в самом магазине вполне возможно нарваться на б/у товар с явной перспективой дальнейших проблем при эксплуатации. А возможность возврата будет омрачена большими проблемами - ибо вы как бы покупали исправный товар.

Как сообщает издание «Коммерсант», ссылаясь на представителей фирм, занимающихся сбором и утилизацией техники, рост объемов сдаваемой продукции в первом полугодии 2022 года составил 25-40% в зависимости от сегмента и типа товара. Эксперты связывают эту тенденцию со взлетевшим спросом на цифровую и бытовую технику, возникшим после начала «специальной операции» России на территории Украины, повлекшей за собой серьезные санкции и приостановку деятельности или уход из страны множества зарубежных компаний. Сообщается, что граждане активно пользовались программами trade-in и предложениями вроде «сдай в утиль старый смартфон и получи скидку на новый».
Несмотря на то, что Россию сложно назвать передовой страной в плане сортировки мусора и вторичной переработки той или иной продукции, в случае техники большая часть ее состава (до 90%) используется повторно, а не отправляется на свалку – это и различные металлы, и дефицитный АБС-пластик. Использование же переработанного сырья позволяет производителям экономить на первичном, что снижает себестоимость производства новой продукции.
Представитель фирмы «Электроника-утилизация» Антон Гуськов рассказал журналистам, что число сданных батареек и мелкой техники с января по июнь 2022 года увеличилось на 40% по сравнению с аналогичным периодом 2021 года. Подтвердили восходящий тренд и в розничной сети «М.Видео-Эльдорадо», сообщив также, что выросло и количество сдаваемой крупной бытовой техники, включая холодильники и стиральные машины, а не только мобильных устройств, мелких гаджетов, батареек, аккумуляторов и кабелей. По данным утилизационной компании «Убери», в Москве и Московской области за первое полугодие 2022 года сдали на 25% больше техники и электроники, чем за первое полугодие 2021. Впрочем, руководитель фирмы Дмитрий Иванов считает, что одной из главных причин является повышение ответственности граждан, а не экономическая ситуация. Также, по его данным, повторно в переработку и производство вовлекается до 88% сдаваемой продукции.
Главный маркетолог «Экополиса» Евгения Якушева сообщила, что чаще всего из сданной потребителями электроники и техники получают металлы и пластик. Черные металлы могут в дальнейшем стать, например, деталью автомобиля или частью корпуса холодильника, алюминий и медь – проводами, радиаторами или компонентами для сплавов, пластик – стройматериалами, мебельной фурнитурой или корпусами и элементами новых устройств.
Студия Game Island совместно с издательством Toplitz Productions опубликовала трейлер своего хоррора Serum. Само видео было опубликовано на официальном канале IGN в YouTube, оно получилось довольно коротким, но очень насыщенным на разные события. Так авторы дают понять, чем игроку придётся здесь заниматься.
Serum — игра про человека, который заражён непонятной дрянью и вынужден постоянно скитаться в поисках сыворотки, которая способна продлить его агонию. Герой блуждает по заброшенным лесам и домам, вынужден лицезреть остовы некогда жизнерадостного мира и проводить регулярные сканирования местности. Последние из перечисленных как раз и помогают найти тот самый Serum — сыворотку от болезни.
А часики тут действительно тикают: в левую руку нашего искателя приключений тут вживлён самый настоящий таймер, беспощадно отсчитывающий часы и минуты до неминуемого конца. Поэтому крайне важно бороться с неуёмными монстрами (в арсенале точно будут гарпун и топор с длинными рукоятями), решать головоломки и найти ответы на все вопросы.
В хорроре Serum также найдётся место кое-каким механикам симулятора выживания. Герой без остановки расширяет своб зону безопасности, исследует мистические биомы, собирает барахло, делает инструменты и оружие, а также обустраивает своё убежище.
«Погрузитесь в мир выживания, где таинственная жидкость захватывает вашу жизнь. Мужество, цейтнот и воля к выживанию определят ваше будущее. Вы открываете глаза и оказываетесь в неизвестном, загадочном месте в запутанном лабиринте. Зеленая флуоресцентная жидкость и жуткий имплантат переворачивают ваши мысли и вашу жизнь с ног на голову. Найдите убежище, ищите новые технологии, создавайте свое снаряжение и попытайтесь добраться до мест, где это драгоценное вещество ждет, чтобы его собрали. Разгадайте тайну жуткой жидкости, заработайте новые способности и найдите выход», — гласит официальное описание к игре.
Serum должна поступить в продажу на ПК (есть страница в Steam), но разработчики пока не готовы говорить даже о приблизительных сроках выхода. Зато трейлер и скриншоты воодушевляют.
Казалось бы, только вчера отечественные хакеры из группы Blizzless, промышляющие взломом игр понятно какой компании, сообщили о полноценном преодолении защиты в StarCraft Remastered и Warcraft III Reforged, как сегодня аналогичная информация поступила в отношении Diablo II Resurrected.

Отличительной особенностью взломанных версий от Blizzless является их полная «отвязка» от сервиса Battle.net. По словам взломщиков, данное обстоятельство защищает игры от их возможной блокировки со стороны Blizzard для определённого (-ых) региона (-ов), что компания уже давно практикует в отношении жителей непризнанных или частично признанных государств.
Таким образом, перед нами уже третий полноценный взлом игры от Blizzard, а учитывая, что хакеры из Blizzless поставили перед собой цель взломать также и Diablo III, в перспективе создав даже пиратские игровые серверы, ситуация выглядит весьма любопытно.
Редакция Overclockers.ru не поддерживает использование пиратского программного обеспечения. Данная заметка носит исключительно информационный характер.
После начала известных событий в конце календарной зимы многие западные компании объявили либо о полном, либо о временном уходе с российского рынка, параллельно заблокировав для россиян доступ к своим сайтам и сервисам до столь высокой степени абсурдности, что в некоторых случаях даже скачать драйверы с сайта производителя без проблем перестало быть возможным. Вдобавок в России на фоне распространения фейков и просто нежелания «приземляться» были заблокированы некоторые популярные социальные сети. Два этих обстоятельства спровоцировали взрывной рост спроса на различные VPN-сервисы, и вот, как сообщает аналитическая компания AppMagic по заказу издания РБК, за период с марта по июль Россия стала второй страной в мире по количеству загрузок VPN-приложений.

На первом месте расположилась Индия, на третьем — Индонезия. США входят в пятёрку лидеров. Насколько известно сотрудникам AppMagic, только за первые три недели июля число загрузок VPN-приложений в России превысило 12 миллионов, в то время как в январе, до смены миропорядка, этот показатель составлял только 2 миллиона загрузок.
Помимо объективных причин в виде желания обойти блокировки сайтов столь высокий статистический спрос на VPN в России связан и с блокировками Роскомнадзором самих этих VPN приложений, в результате чего пользователи удаляют одно приложение и загружают другое. Таким образом получается весьма раздутая статистика.
Владельцев игровых консолей Xbox Series X/S в будущем ожидает ускорение загрузки. Новое обновление, пока доступное в программе предварительной оценки, сокращает время «холодной загрузки» из режима энергосбережения на целых 5 секунд, сообщает Tom's Hardware. Вроде бы немного, но если задуматься и посчитать, сколько времени это сэкономит за год, то получается целых 30 минут, при условии хотя бы одного ежедневного запуска. Ну и для придания пущей важности обновлению можно оперировать относительными величинами, таким образом, сокращении времени загрузки достигает 25% — ранее требовалось 20 секунд. Вот только не очень понятно, за счёт чего этого удалось добиться.
Как отмечает Tom’s Hardware, одной из составляющих ускорения загрузки является уменьшение времени анимации появления логотипа Xbox при включении питания, теперь это не 9 секунд, а только 5. Остаётся ещё 1 секунда, возможно, её удалось выиграть за счёт дополнительных оптимизаций технологии Direct Storage, которая позволяет максимально полезно использовать возможности быстрых твердотельных накопителей.
- Источник:
- Tom's Hardware

Официальная презентация производительного флагманского смартфона OnePlus Ace Pro состоится только 3 августа, но инсайдеры уже раскрыли большую часть характеристик будущей новинки. Как и во многих других случаях, энтузиасты нашли информацию на одном из китайских ресурсов, посвященных сертификации мобильных устройств.
Известно, что Ace Pro получит 6.7-дюймовый AMOLED FullHD+ экран (1080x2400, 120 Гц) и будет базироваться на топовой восьмиядерной SoC Qualcomm Snapdragon 8+ Gen 1. Девайс будет предлагаться в нескольких модификациях, оснащенных 8, 12 и 16 ГБ оперативной памяти, а также 128, 256 и 512 ГБ памяти на флеш-накопителе. Помимо всего прочего, он сможет похвастаться наличием подэкранного сканера отпечатков пальцев и тройной основной камерой (50+8+2 Мп), главный модуль которой, по предположениям экспертов, должен получить оптическую стабилизацию. Фронтальная камера – 16-мегапиксельная.
Толщина OnePlus Ace Pro составит менее 9 мм, а вес – чуть больше 200 г. По предварительным данным, смартфон будет оснащен литий-полимерной аккумуляторной батареей на 4880 мА*ч с поддержкой сверхскоростной зарядки мощностью 150 Вт. Функционировать устройство будет под управлением ОС Android 12 с графической оболочкой ColorOS 12.1. Если верить заявлениям производителя, новинка опережает в бенчмарке AnTuTu другие флагманы, набирая около 1 141 000 баллов, что косвенно говорит о продуманной организации отвода тепла от обладающего высоким по меркам смартфонов тепловыделением чипа.
Если вы способны чувствовать вкусовые различия между Сoca-Cola и Pepsi, то мы вас поздравляем, ведь вы в числе избранных. В интернете есть несколько роликов со слепой дегустацией популярных напитков. Так вот, в большинстве случаев люди путались и не могли дать правильный ответ. Но это когда им давали по одному стаканчику, а когда ёмкостей с напитками было 6-10, то дать правильный ответ можно только по воле случая. При этом стоит отметить, что разницу между Сoca-Cola и Pepsi легко обнаружить после наливания, ведь последняя более газированная.

Автор данного материала предпочитает Сoca-Cola. Не спрашивайте почему, но из двух бутылок выбор обязательно падёт на этот напиток, даже если Pepsi дешевле. У психологов на этот счёт есть логичное объяснение, но проблема в том, что у нас есть устоявшиеся привычки, пробиться через которые крайне сложно. Иностранные прохладительные напитки так прочно вошли в нашу жизнь, что заставить себя посмотреть по сторонам почти невозможно. В марте Сoca-Cola и Pepsi заявили о своём уходе из России. На дворе конец июля, а оба напитка всё ещё продаются в магазинах по всей стране. Мало того, по данный Wildberries, за последние три месяца продажи этих напитков взлетели на 320%. Но если сравнивать с июлем 2021 года, то цифра вырастет до шести раз. Представители Сoca-Cola и Pepsi уверяют, что занимаются распродажей последних запасов, но всё это выглядит весьма сомнительно, ведь масштабы потребления огромны, а значит американские компании просто решили заработать денег в летний период, когда напитки пользуются повышенным спросом.
Неясно, когда Сoca-Cola и Pepsi окончательно исчезнут с российского рынка, но на их место уже метят отечественные бренды. Эксперты констатируют, что единственная компания, которая способна удовлетворить потребительский спрос – это Черноголовка. До недавнего времени основные продажи приходились на «Байкал» и «Тархун», но в связи с уходящими с рынка западных брендов в строй были введены новые вкусы: «Кола Черноголовка» и «Фантола». Не сидит без дела и руководство Очаково, выпустившее «Cool Cola», «Fancy» и «Street». Есть и другие компании, которые активно осваивают рынок, но пока общая доля российских производителей «колазаменителей» не превысила 5%.
Несмотря на подобную активность, в последние три месяца наметилась тенденция к сокращению продаж прохладительных напитков. Согласно данным розничных сетей, покупательский спрос упал на 5.5%, а одна из проблем заключается в росте цен на подобную продукцию. Абсолютно все напитки подорожали, но если иностранные производители уже справились с возникшими сложностями, то российские рассказали о целом спектре проблем. В первую очередь рост цен связан с подорожанием сахара. Из-за чего себестоимость производства выросла до 50%. Называются совершенно дикие цифры: стеклянная бутылка объёмом 0.33 литра вместе с напитком, этикеткой, упаковкой и крышкой обходится в 30 рублей (24 рубля в начале года). Но если сюда прибавить налоги, заработную плату, маркетинг и многое другое, то выйдет 60 рублей. У крупных производителей расходы до двух раз ниже, поскольку они могут выпускать напитки в большом объёме.
Мы не станем спорить с предоставленными цифрами, но предлагаем производителям, которые хотят продавать бутылочку газировки за 60 рублей, как следует задуматься. Даже если внутри будет чистейший сок, то себестоимость должна быть дешевле, а тут вода, консервант и вкусовая добавка. Похоже, кто-то хочет заработать. Эксперты полагают, что со временем рынок стабилизируется, но главное даже не это. Дело в том, что вкусы российских потребителей меняются. Сoca-Cola и Pepsi медленно покидают рынок, а уже сегодня заметно, что покупатели интересуются альтернативными продуктами. Со временем продажи российской газировки будут расти, а запасы западных брендов снижаться.
Ну а пока рынок трансформируется, можно наблюдать как те или иные игроки получают сверхдоходы. К примеру, в приложении «Перекресток» можно встретить оригинальную 0.5 бутылочку Coca-Cola за 80 рубчиков, тогда как за отечественную CoolCola объёмом 1.5 литра просят 140 рублей. Очевидно, что российский производитель не слышал о таком слове, как конкуренция, а западные компании в открытую наживаются на созданном ими же дефиците. Ну а платит конечный потребитель, с чем вас и поздравляем. Источник.
Разработчики из Ludeon Studios в скором времени выпустят свой космический строительный симулятор RimWorld на консолях — релиз на PS4 и Xbox One запланирован на 29 июля. А прямо сейчас журналисты издания IGN показали, как будет работать игра на консоли PlayStation 5 по технологии обратной совместимости.

На запечатлённом и опубликованном видео зрителям показали первые 17 минут игры с привычным для всех поклонников RimWorld набором обыденных манипуляций: выбор территории, сбор ресурсов, процесс постройки первых зданий. Видео также даёт понять, как будет выглядеть консольный интерфейс, а также как разработчикам удалось адаптировать непростое управление игры под стики, кнопки и курки.
Напомним, до настоящего момента RimWorld была доступна только на ПК, полноценный релиз игры состоялся только в октябре 2018 года, до этого он пребывала в раннем доступе (аж с 2013 года). RimWorld позиционируется разработчиками как научно-фантастический симулятор колонии под управлением ИИ-рассказчика.

Проект управляет тремя людьми, выжившими после крушения космического лайнера, в строительстве колонии в приграничном мире на краю изученного пространства. Среди основных источников вдохновения авторы посчитали нужным указать научно-фантастический сериал «Светлячок» (за дух космического вестерна), Dwarf Fortress (за глубокую проработку), а также Dune и Warhammer 40,000 (за правильную эпичность происходяшего).
«Следите за настроением, потребностями, мыслями, ранениями и болезнями колонистов. Участвуйте в глубоко проработанной боях небольших команд. Используйте одежду, оружие и экипировку из металла, дерева, камня, ткани и экзотических, футуристических материалов. Сражайтесь с пиратами-налетчиками, враждебными племенами, свирепыми животными и древними машинами убийств. Играя, каждый раз открывайте для себя новый мир. Стройте колонии в природных зонах от пустыни до джунглей и тундры, имеющих свои уникальные флоры и фауны. Управляйте колонистами и развивайте их с помощью уникальных биографий, черт и навыков. Учитесь легко играть с помощью интеллектуального и ненавязчивого ИИ-наставника», — описывают максимально разнообразный геймплей RimWorld сами раработчики.
С момента своего релиза RimWorld набрала более 113 тысяч отзывов, из которых 98 % — положительные.
Снижение спроса на смартфоны, вызванное макроэкономической неопределённостью и ростом инфляции, сильнее всего проявилось в сегменте устройств начального и среднего уровня, поэтому опубликованный сайтом DigiTimes прогноз в отношении динамики поставок мобильных процессоров MediaTek в текущем полугодии не должен вызывать удивления. Как известно, продукция MediaTek как раз используется в смартфонах среднего ценового уровня.

По словам источника, компании MediaTek в этом полугодии наверняка придётся столкнуться со снижением объёмов поставок мобильных процессоров на 30% относительно первоначально заложенного в прогноз уровня. В этих условиях и возможность увеличить выручку по итогам года на 20%, на которую MediaTek ещё недавно рассчитывала, ставится под серьёзное сомнение.
Специалисты DigiTimes Research взялись описать ситуацию в сфере производства ноутбуков, сложившуюся в отрасли к третьему кварталу. Ещё во втором квартале наблюдался дефицит некоторых полупроводниковых компонентов, но сейчас уже наметилось образование излишков ЖК-панелей и аудиоконтроллеров, силовой электроники, а также решений для беспроводного доступа.

Самое интересное, что центральные процессоры, используемые в ноутбуках, тоже подешевели, но это касается только старых моделей. Изделия нового поколения, по словам аналитиков, даже выросли в цене. По всей видимости, так были реализованы намерения Intel поднять цены на свои процессоры из-за роста затрат компании. Чипы нового поколения просто стали предлагаться по более высоким ценам, тогда как стоимость моделей прошлых поколений либо осталась на прежнем уровне, либо была немного снижена.
Компания Team Group объявила о создании первого в отрасли твердотельного накопителя (SSD) с испарительной камерой в системе охлаждения, передаёт TechPowerUp. Это модель M.2 NVMe N74V-M80 для промышленного применения, в частности, высокопроизводительных вычислений (HPC), где требования к охлаждению стремительно возрастают вместе с ростом ресурсоёмкости промышленных задач, производительности и мощности накопителей.

Как известно, от температурного режима флэш-памяти и контроллера накопителя зависят скоростные характеристики и стабильность, в промышленности это крайне важно, как и надёжность вместе с простотой эксплуатации. Система охлаждения Team Group с испарительной камерой компактна, проста и эффективна. По данным производителя, при температуре окружающего воздуха 85°C решение позволяет сократить время чтения и записи данных на 75%, по сравнению с твердотельным накопителем M.2 без радиатора. Вероятно, под этим подразумевается работа на более высоких скоростях без температурного «троттлинга».
Накопитель N74V-M80 использует 3D TLC флэш-память, интерфейс PCIe Gen3 x4 и стандарт NVMe 1.3, доступен в вариантах объёмом 128, 256 и 512 ГБ, обеспечивая скорости чтения и записи до 3400 и 2500 МБ/с соответственно. Заявлена работа в широком диапазоне температур от -40°C до 85°C.
- Источник:
- Team Group
- TechPowerUp

В сообщении на Reddit представители компании Microsoft подтвердили, что браузер Edge в настоящее время испытывает проблемы с синхронизацией коллекций между устройствами. Многие пользователи сообщали о проблемах, таких как невозможность включить или отключить синхронизацию коллекций в настройках профиля и изменения, которые не отображаются на других устройствах.
Компания Microsoft знает о проблемах и обещает выпустить все необходимые исправления. По словам менеджера сообщества Edge на Reddit, Microsoft исправит неработающую кнопку синхронизации коллекции в следующем выпуске для Android. Другие проблемы, такие как изменения в коллекциях, должны быть устранены в Edge 104, который должен появиться в начале следующего месяца.
Помимо исправления известных ошибок, команда Microsoft Edge занимается добавлением новых функций в коллекции в браузере. Microsoft недавно объявила о новых возможностях, ориентированных на производительность: совместное редактирование, поддержка изображений и видео, а также канал с рекомендуемым рекламным контентом.
AMD запланировала на 4 августа новый вебинар «Слово экспертам» (AMD Meet the Experts) и речь на нём пойдёт о новой платформе. В мероприятии примут участие представители партнёров-поставщиков материнских плат AMD, а именно компаний ASRock, ASUS, BIOSTAR, GIGABYTE и MSI. В частности, речь пойдёт о чипсетах премиум класса X670E (Extreme) и X670 для платформы AM5.
Компания AMD анонсировала новую платформу AM5 и новые процессоры Ryzen 7000 (Raphael) в мае, рассказав о подготовке трёх чипсетов, их возможностях и некоторых особенностях новых процессоров на базе архитектуры Zen 4. Запуск ожидается осенью, но точных сроков нет, в этом вопросе остаётся ориентироваться на инсайдеров, которые предвещают ранний осенний запуск в сентябре и полноценный предрелизный анонс в августе. Возможно, предстоящий вебинар как раз и станет отправной точкой к релизу.
Информации о том, как будет спланирован запуск новых продуктов тоже не очень много. Представители AMD подтвердили, что планируют представить семейство процессоров, наиболее вероятен выпуск 16- 8- и 6-ядерных моделей, инженерный образец последней недавно отметился в бенчмарке и показал впечатляющие результаты – тестовая система с предполагаемым 6-ядерным AMD Ryzen 7600X выступила лучше аналогичной с 16-ядерным Ryzen 9 5950X.
- Источник:
- AMD Meet the Experts
- Neowin
20 июля Биткоин подорожал до 24 тысячи долларов. Если вы попытаетесь найти причины для такого резкого роста, то упрётесь в стену, ведь эксперты помалкивают, предпочитая не делать громких заявлений. Отдельные индивидуумы вещают о наступлении бычьего тренда, но есть более простое объяснение. Недавно в прессу попали данные о состоянии кошельков наиболее состоятельных держателей цифрового золота (свыше 10 000 монет). Как выяснилось, до недавнего времени крупная рыба активно скупала криптовалюту, тогда как после достижения планки в 24 тысячи приступила к распродаже. Ажиотаж спал, но это уже не так важно, ведь удалось расшевелить сонных инвесторов.

Обратите внимание на график ниже. Сегодня утром курс цифрового золото снизился до 21 000 долларов, но активность за последние 24 часа только нарастает. Аналитики пока не предоставили данных о том, что происходит на рынке, поэтому перед нами могут быть как массовые распродажи со стороны майнеров, так и традиционные спекуляции биржевых трейдеров. На самом деле сегодня это уже не так важно, ведь медведи снова перехватили инициативу, а на календаре только вторник. Обычно на выходных рынок застывает, а всё самое интересное происходит именно в будние дни.

Если у вас есть время, то мы предлагаем посмотреть видео из подкаста Bitcoin Magazine, либо почитать текстовую ссылку. Авторы довольно доходчиво (в эксцентрично и даже вызывающей манере) отвечают на ключевые вопросы. Особый интерес вызывает дискуссия относительно будущего криптовалюты и её цены через 10 или 20 лет (авторы пошли гораздо дальше). По мнению экспертов, предсказать цену Биткоина в долговременной перспективе просто невозможно. Все умники, которые бравируют цифрами, ссылаясь на законы экономики просто не понимают, что жизнь всегда преподносит массу сюрпризов. Например, в настоящее время доллар теряет свой вес. Скорее всего, американская национальная валюта останется одним из ключевых накопительных резервов для десятков стран по всему миру, но ведь случиться может всякое.

Вполне возможно, что в кратковременной перспективе уже через пару лет нас ждёт подъём криптовалюты, поскольку в 2024 году в сети Биткоина произойдёт халвинг. А может этого не случиться. Эксперты полагают, что каждый человек должен осознавать, что рискует он в первую очередь своими деньгами. При этом риск велик, а значит можно уйти из игры с пустыми карманами. Но есть и оптимистические предположения. Авторы дискутируют на тему того, что Биткоин может стать самым ценным активом на планете, что позволит каждому держателю стать богатым. Очевидно, что всё это только приведёт к росту цен на недвижимость и товары для обеспеченных граждан, но выглядит такой расклад нереалистичным.

Если вы обратите внимание на график выше, то сможете увидеть, что Эфир растерял тот импульс, который эта криптовалюта получила в ходе оглашения сроков перехода на PoS. Судя по всему, недавнее повышение стоимости этого актива было связано исключительно со спекулятивным трендом, когда кому-то выгодно было продать нам сильно подорожавшие монетки. Стоит напомнить, что во времена глобальной нестабильности драгоценности и дорогие яхты отходят на второй план. Насколько большие испытания ждут мировую экономику, нам ещё только предстоит узнать. Политики настроены решительно, ведь на кону не только их рейтинг, но и основы того или иного строя.
В США хотят продолжать устраивать революции и решать судьбы народов по щелчку пальцев. В Европе мечтают вернуться к отметке, когда можно было просто сидеть под крылом американской демократии. В России устали от своеобразной манеры правления дядюшки Сэма, а десятки других стран имеют на этот счёт своё мнение. Логично ли в такой ситуации держать накопления в Биткоинах? Почему нет? Многие полагают, что этот такой же актив, как и доллар. Криптовалюты ничем не обеспечены и держатся только на вере миллионов тех, кто не хочет потерять все свои сбережения. Вполне возможно, что цифровое золото станет тихой гаванью, но пока всё идёт к тому, что в ближайшие годы Биткоин будет стоить гораздо дешевле. Никто не говорит, что это плохо. Для тех, кто купит монеты в будущем разница будет минимальна, а вот для тех, кто сделал это на пике в 2021 году хороших новостей мало. Если уж и говорить о цене, то 1 миллион долларов, как писали аналитики в 2021 году, Биткоин точно не достигнет.
Испанским исследователям удалось раскрыть механизм, объясняющий, почему некоторые онкологические пациенты плохо реагируют на противораковую терапию, и, что еще более важно, они обнаружили "уязвимое место" раковых опухолей, на борьбу с которыми могут быть направлены существующие методы лечения.
Результаты нового исследования раскрывают потенциальный метод борьбы с раковыми опухолями, устойчивыми к лекарственным препаратам. Depositphotos
К сожалению, многие люди, страдающие от различных форм раковых опухолей, плохо реагируют на такие методы лечения, как химиотерапия. Состояние, известное как множественная лекарственная устойчивость (МЛУ), может серьезно ограничить эффективность существующих вариантов лечения. Однако до недавнего времени оставалось неясным, что именно способствует развитию МЛУ и как можно бороться с таким состоянием.
В новом исследовании ученые из испанского Национального центра исследования рака (CNIO) выявили один из способов формирования МЛУ. Используя генное редактирование CRISPR в стволовых клетках мышей, ученые попытались разобраться в механизмах возникновения лекарственной устойчивости раковых опухолей. При этом основное внимание эксперты сосредоточили на гене FBXW7.
Белок FBXW7 относится к числу наиболее распространенных генных мутаций возникающих при образовании раковых опухолей и тесно коррелируется с низкой выживаемостью пациентов. При перекрестном анализе данных исследователи выяснили, что мутации в гене FBXW7 наделяют клетки устойчивостью к большинству лекарственных препаратов, причем более низкий уровень экспрессии FBXW7 связан с более неблагоприятным ответом на химиотерапию.
При более тщательном изучении проблемы экспертам удалось разобраться в причинах такого нарушения. Оказалось, что повышенная устойчивость к химиотерапии была связана с более высоким уровнем митохондриальных белков в клетках с дефицитом FBXW7.
Однако ученым удалось найти "уязвимое место" в работе этих патогенны процессов. Оказалось, что существующий препарат тигециклин (известный тетрациклиновый антибиотик от ряда бактериальных инфекций) токсичен для митохондрий раковых клеток, активируя процесс, называемый комплексной реакцией на стресс (integrated stress response - ISR). Последующие тесты с другими препаратами, активирующими ISR, также показали свою перспективность.
"Результаты наших экспериментов, а также нескольких других недавних работ свидетельствуют о том, что активация ISR может стать эффективным инструментом для снижения устойчивости к химиотерапии", - рассказывает Оскар Фернандес-Капетильо, руководитель проекта. " В то же время нам еще многое предстоит сделать. Какие препараты лучше и эффективнее всего активируют ISR? Кому из пациентов такая стратегия принесет максимальную пользу? Ответить на эти вопросы — вот что нам предстоит сделать в ближайшем будущем".
Результаты данного проекта были представлены в международном научном издании EMBO Molecular Medicine.
Источники: CNIO, журнал EMBO Molecular Medicine, Википедиа
1. (https://ecopri.ru/journal/article.php?id=921)
2. https://www.hmong.press/wiki/Integrated_stress_response
3. (https://www.embopress.org/doi/full/10.15252/emmm.202215855)
4. (https://www.cnio.es/en/news/a-weak-spot-discovered-that-makes-multi-drug-resistant-tumors-vulnerable/)
Известный в определённых кругах финский энтузиаст Luumi на этой неделе сосредоточился на экстремальном разгоне процессора Intel Pentium G7400, традиционно используя жидкий азот для его охлаждения. Установив его в материнскую плату EVGA Z690 DARK K|ngp|n Edition, автор рекордов воспользовался специальными улучшениями BIOS, доступ к которым ему предоставили разработчики.

Сохраняя активность двух ядер и четырёх потоков, этот процессор смог на частотах свыше 6.4 ГГц завершить серию тестов и обновить профильные рекорды.

В GPUPI for CPU 1B был получен лучший результат среди процессоров с двумя ядрами – 4 минуты 17,442 секунды, а в y-cruncher Pi-1b лучший результат составил 58,943 секунды на частоте процессора 6027 МГц. Наконец, в Geekbench3 Multi Core процессор набрал 22 317 баллов при частоте 6437 МГц.
Участники рынка полупроводниковых компонентов по-разному оценивают новейшие тенденции. Если одни явно боятся снижения спроса на потребительскую электронику и ПК, то другие уверены, что автомобильный сегмент таит в себе существенный потенциал экспансии. Специалисты Morgan Stanley ожидают, тем не менее, что в следующем году расходы отрасли на покупку технологического оборудования для производства чипов сократятся.

Ещё недавно аналитики ожидали, что по итогам 2023 года производители чипов потратят не менее $90 млрд на покупку оборудования, то сейчас прогноз снижен до $83 млрд. Снижение спроса на оборудование, по словам авторов прогноза, не сможет существенно приблизить момент победы над дефицитом компонентов в определённых сегментах рынка.
Любые попытки аналитиков выпытать у представителей TSMC правду о намерениях компании повысить цены на свои услуги наталкиваются на категорическое нежелание открыто обсуждать взаимоотношения компании с клиентами. При этом TSMC ставит перед собой определённые цели по сохранению и даже повышению прибыльности бизнеса, что в условиях очевидного роста затрат так или иначе указывает на неизбежность повышения цен.
Как сообщает DigiTimes, контрактные производители чипов второго и третьего эшелона, которые не обладают таким ресурсом для давления на клиентов, как TSMC, уже сейчас вынуждены пойти на снижение цен на собственные услуги.

По крайней мере, если речь идёт о продукции типа микроконтроллеров для бытовой электроники, то спрос на неё заметно сократился, а быстрая перенастройка на выпуск других изделий тоже требует расходов, поэтому компании просто предпочитают снизить цены на продукцию существующего ассортимента. Помимо бытовой электроники, снижается спрос на смартфоны начального уровня, а вот спрос на автокомпоненты пока далёк от удовлетворения. Если контрактный производитель в большей степени завязан на потребительский сегмент, то ему придётся снижать цены в сложившихся условиях.
Агентство Reuters сообщило, что на виртуальной встрече с представителями американской промышленности компанию президенту США Джозефу Байдену (Joseph Biden) составила министр торговли Джина Раймондо (Gina Raimondo), которая использовала уже ставшие привычными аргументы о необходимости обеспечить национальную безопасность развитием производства чипов на территории США.

Поскольку у законопроекта, предусматривающего выделение субсидий в размере $52 млрд на финансирование национальной полупроводниковой отрасли, среди членов Сената США нашлись противники, Джозеф Байден попытался внушить им мысль о намерениях властей страны строго контролировать расходование государственных средств. По его словам, профильные ведомства будут следить за распределением субсидий, и если кто-то из получателей не оправдает надежд, деньги придётся вернуть.
Помимо субсидий на строительство новых предприятий, власти США готовы предоставлять налоговые льготы сроком на четыре года. Получателям льгот это сулит дополнительную экономию в сумме $24 млрд. Голосование по данному законопроекту должно состояться на текущей неделе.
В сети продолжают появляться новости о средне-бюджетной карте Intel ARC A380 поколения Alchemist. Как утверждалось ранее специалистами компании, устройство сможет значительно обогнать конкурентов в своём ценовом сегменте, а по стоимости будет давать им ощутимую фору. В самых первых тестах она оказалась далеко не так хороша, но тогда маленькие проблемы ARC A380 списали на "сырые" драйвера. Их непосредственное влияние на игровую производительность давно подтверждено.
Позавчера энтузиасты провели ещё несколько тестов. На этот раз более расширенных. В них участвовали три модели: A380 6Gb (Intel), GTX 1650 4Gb (Nvidia) и RX 6400 4Gb (AMD). Сборка для тестов включала Intel Core i5-12600K и 32 Gb оперативной памяти. Игры запускались в стандартном 1080р-разрешении.
Ниже приведены игры, в которых карты боролись за звание лучшей средне-бюджетной модели нового поколения:
- Dying Light 2
- Rainbow Six Siege
- Red Dead Redemption 2
- Horizon Zero Dawn
- Hitman 3
- Microsoft Flight Simulator
- Cyberpunk 2077
- Forza Horizon 5
По результатам, каждое устройство в зависимости от конкретной игры показывало себя то лучше, то хуже. Однозначного победителя в троице нет, потому что все карты по игровой производительности находятся примерно на одном уровне, хотя от A380 и ожидали большего. Несмотря на это, у A380 всё таки есть одно преимущество перед конкурентами: на ней, как и на других чипах Intel, нельзя майнить криптовалюту, что означает, что они не подвергнутся новому дефициту, если таковой наступит.
Сегодня инсайдер Digital Chat Station представил первую информацию о будущих смартфонах серии Redmi K60, хотя без особых подробностей. В сообщении на Weibo, инсайдер утверждает, что Xiaomi будет оснащать модели Redmi K60 различными чипсетами от MediaTek и Qualcomm. Данная стратегия не является необычной, так как компания использует её уже некоторое время. Стоит подчеркнуть, что это не подтверждено, но Digital Chat Station имеет солидную репутацию, а его инсайдерская информация практически всегда точна.
К сожалению, Digital Chat Station не сообщил, какие чипсеты будет использовать Xiaomi. Однако он упомянул, что все чипсеты будут построены на передовом техпроцессе TSMC N4, а именно он используется при производстве чипсетов MediaTek Dimensity 9000+ и Qualcomm Snapdragon 8+ Gen 1. В любом случае серия Redmi K60 так или иначе будет использовать флагманский чипсет.
Кроме того, Digital Chat Station сообщает, что Xiaomi оснастит серию Redmi K60 с изогнутым экраном с разрешением 2K и фронтальной камерой по центру. Следовательно, серия Redmi K60 может напоминать Redmi K50 Pro. По крайней мере в одной модели будет использоваться датчик Sony IMX766, который используется в Nothing Phone (1). Как и в других смартфонах Redmi, Digital Chat Station ожидает, что серия Redmi K60 будет оснащена сканерами отпечатков пальцев на дисплее и батареями, поддерживающими проводную зарядку высокой мощности. Предположительно, смартфоны будут использовать технологию зарядки мощностью 125 Вт. Ожидается, что Xiaomi выпустит серию Redmi K60 в начале 2023 года, примерно через год после дебюта текущего поколения Redmi K50.
Команда поддержки консоли Xbox Series из компании Microsoft сообщила о том, что ей удалось ускорить запуск Xbox Series X и S, но пока эта возможность доступна только участникам программы Xbox Insider. Новая версия программного обеспечения, по имеющимся сведениям, позволяет игровому устройству загружаться на 4-5 секунд быстрее, чем это было ранее.

Всё просто: ускорение было достигнуто за счёт уменьшения времени для начальной заставки, которая стала короче. Представленные изменения смогут увидеть только те игроки, которые переводят своё устройство в режим энергосбережения, когда консоль отключается полностью. В случае использования режима ожидания главный экран появляется сразу.
Если говорить о конкретных цифрах, то после обновления прошивки консоли будут загружаться не 20 секунд, а 15. По задумке редмондцев, режим энергосбережения теперь должен стать более востребованным и популярным, ведь он позволяет также загружать обновления в фоновом режиме и не только.
Как известно первой компанией, представившей видеокарту на базе графического процессора Intel Arc A380, стала китайская GUNNIR. Но теперь она не единственная компания, предлагающая карты Intel Arc Alchemist для настольных ПК.

Ассортимент графических процессоров ASRock также будет расширен за счет графических процессоров Intel Arc. Видео от Bilibili подтверждает это. Эта видеокарта начального уровня, призванная конкурировать с самыми медленными картами AMD и NVIDIA.
В результате запуска графических процессоров Intel, компания ASRock больше не будет эксклюзивным партнером AMD. До сих пор не было никаких свидетельств, что компания может выпустить модели GeForce. Но компания постоянно находится в поиске новых рыночных ниш для себя, а последние слухи даже предполагают, что ASRock готовит собственные игровые мониторы.

Кто касается сегодняшнего героя, то карта от ASRock имеет двухслотовый дизайн с одним вентилятором. Модель оснащена дополнительным 8-контактным разъемом питания, что должно указывать на более высокое значение TDP, чем у эталонной карты. Такую же конфигурацию использует карта от GUNNIR. К сожалению, в видео отсутствуют подробности, такие как характеристики или возможная дата выпуска.
Microsoft в настоящее время тестирует новую прошивку для своих консолей с незначительными изменениями, которые могут существенно повлиять на общий игровой процесс. Последняя тестовая сборка Xbox Insider для Xbox Series S и Series X содержит обновленную загрузочную анимацию, которая примерно на пять секунд короче, чем оригинал. Это не такая большая экономия времени, но позволит входить в игру быстрее, чем раньше.

Джош Манси, директор по маркетингу Xbox, подтвердил изменение и сказал, что оно было разработано для сокращения общего времени запуска консоли.
Как подчеркивает ресурс The Verge, пользователи увидят более быстрое время загрузки, однако для этого на консоли должен быть установлен режим энергосбережения. Режим мгновенного включения обеспечивает более быстрый запуск, но требует постоянного питания. Согласно документу поддержки Microsoft, Xbox Series S потребляет 10 Вт в режиме мгновенного включения, в то время как Xbox Series X требуется 13 Вт.
Напомню, что в этом году Microsoft сделала режим энергосбережения параметром по умолчанию при первоначальной настройке консоли. Недавние улучшения позволяют загружать системные и игровые обновления в режиме энергосбережения, что делает его еще более привлекательным.
Чтобы изменить параметры питания после первоначальной настройки, необходимо нажать кнопку Xbox, затем войти в «Профиль и система» > «Настройки» > «Общие» > «Режим питания и запуск» и выбрать предпочтительный режим питания в раскрывающемся меню.
Вы никогда не думали о том, как удобно скачивать игры с торрентов? Автор данного материала долгие годы отдавал предпочтение Steam, поскольку там была не только собрана большая коллекция, но и часто можно было встретить неплохие скидки. Одна проблема, иногда выгодных предложений можно было ждать не меньше полугода с момента релиза, но это уже частный случай, ведь всегда есть во что поиграть. После демарша западных студий стало ясно, что этим ребятам наши деньги не нужны, а значит самое время помахать им рукой, отправившись туда, где игры раздают бесплатно.

И вот тут и начинается наша история, ведь торренты – это настоящий рай. Возможность вернуть игру в Steam всегда есть, но иногда тебе просто лень, а чаще всего кажется, что стоит через пару месяцев попробовать ещё. Вот так десятки мусорных проектов незаметно вытягивают из вашего кошелька десятки тысяч рублей. С торрентами проще. Несколько месяцев назад автор данного материала скачал Hitman 3. Игра оказалась жутко скучной и уже через полтора часа была благополучно удалена без вторых шансов и мучений. А вот недавно взломанная Guardians of the Galaxy оказалась вполне ничего. Первая половина представляет собой постоянную грызню между главными героями, от чего хочется сценаристам дать увесистый пинок, но после определённого момента дела пошли на поправку.

Словом, если вы хотите поиграть в Hitman 3 и Guardians of the Galaxy, то вам понадобится видеокарта. Выбирать будем для трёх разрешений (4К, 2К и 1080р), но стоит это делать с небольшим запасом по мощности. Начнём с Radeon RX 6800 XT. Производительности этой карты хватит с головой как для мутного Hitman 3, так и для ярких Guardians of the Galaxy. Если каждая из серий получит продолжение, то вы смело сможете запускать его в 4К. 16 Гб видеопамяти делают своё дело, а единственным недостатком является высокая цена. Но тут уж ничего не поделать.

Те же 80 тысяч стоит GeForce RTX 3080. Видеокарта NVIDIA ничуть не хуже Radeon RX 6800 XT и проигрывает только по количеству видеопамяти. Если вам сложно сделать правильный выбор, то изучите тесты. С нашей точки зрения большим потенциалом обладает видеокарта AMD, но это частое мнение, ведь есть ещё и понятие бренда, более внушительная трассировка лучей и многое другое.

Для 2К стоит взять GeForce RTX 3070 Ti. Этот графический чип сегодня легко справляется с Hitman 3 и Guardians of the Galaxy даже в 4К, но мы ведь не только выбираем подходящую для этих игр видеокарту, но и пытаемся сделать задел на будущее. GeForce RTX 3070 Ti подходит для этой мисси как нельзя кстати. Немного удручает небольшое количество видеопамяти, но пока в 2К больше вам не потребуется.

Radeon RX 6750 XT немного медленнее, но обладает ценным качеством, которого нет у GeForce RTX 3070 Ti. Всё дело в том, что у видеокарты AMD больше видеопамяти. Шутить на тему невостребованности этого параметра в 2022 году можно сколько угодно, но видеокарта покупается на 3-4 года, а значит стоит задуматься. Не стоит сбрасывать со счетов высокую энергоэффективность Radeon RX 6750 XT. Видеокарта легко справляется с указанными играми в 2К, поэтому является неплохой инвестицией.

За 48 тысяч можно отхватить GeForce RTX 3060 Ti. Для 1080р это слегка дороговато, вот только менее скоростные модели NVIDIA кажутся нам не такими выгодными, поэтому мы предлагаем остановиться именно на этой видеокарте. Запас производительности внушительный, поэтому вы можете не волноваться о том, что Hitman 3 или Guardians of the Galaxy будут у вас зависать или тормозить.

На 8 тысяч дешевле доступна Radeon RX 6650 XT. И снова AMD немного проигрывает по чистому количеству кадров в секунду, но может похвастать высокой энергоэффективностью. Разница в производительности минимальна и в целом укладывается в разницу в цене. Проблем с падением количества кадров у вас не будет, а Radeon RX 6650 XT даже спустя 4 года будет оставаться вполне подходящей для 1080р.















Сейчас обсуждают