Что надо сделать с Windows 10 сразу после установки
Windows 10 сильно отличается от предыдущих Windows 7 и 8.1 множеством полезных функций, которые облегчают работу за компьютером. К ним быстро привыкаешь и перестаешь замечать, однако, если в них происходит сбой, это сразу заметно.
В этом блоге я опишу несколько доработок, которые пойдут на пользу любой версии Windows 10. Их я использую уже много лет.
реклама

Первая удобная функция, которая требует некоторого вмешательства - это автоустановка драйверов. С одной стороны - это очень удобно, не нужно ставить кучу драйверов на чипсет, звуковую и сетевую карты и т.д. Однако, в некоторых случаях это становится неудобно. В частности, когда на видеокарту устанавливаются несвежие драйвера.
До сих пор приходится или выдергивать шнур из сетевой карты или успевать отключить сетевую карту в настройках до установки драйверов на видеокарту. Один переключатель этой функции перед установкой Windows решил бы эту проблему, но до сих пор решения нет.
Я обычно выдергиваю сетевой кабель, устанавливаю драйвера на видеокарту, нужные мне, потом даю Windows доустановить все остальное.
реклама
Отключить данную функцию можно вот таким способом: "Система" - "Изменить параметры" - "Оборудование" - "Параметры установки устройств" - "Нет".

Следующее, что я всегда отключаю в Windows - это OSD ползунок громкости. Он постоянно появляется при регулировке громкости и если в этот момент мышью вы что-то делаете в левой части экрана, то можете нажать на него и прибавить звук на полную. Очень печально, что в Windows 10 нет способов штатно отключить OSD громкости.
Но есть замечательная миниатюрная программка HideVolumeOSD-1.2, которая висит в фоне и отключает этот OSD.
Достаточно раз установить ее после установки и больше внимания она не требует. Очень рекомендую.
реклама

Не знаю как вы, а я до сих пор пользуюсь древним просмотрщиком изображений из Windows 7 даже в новой Windows 10 November 2019 Update (1909). Все дело в его скорости, он открывает фотографии мгновенно, в отличие от тяжеловесного и неудобного просмотрщика из Windows 10.
Оказывается, он присутствует в любой версии Windows 10, но заблокирован. Вернуть его можно с помощью REG-файла "restore_windows_photoviewer.reg". Он легко находится в интернете по запросу "стандартный просмотрщик в вин 10". Никакого вреда для системы не несет. Если по какой-то причине у вас не получится вернуть стандартный просмотрщик, то рекомендую быстрый и удобный просмотрщик IrfanView.

Несмотря на то, что видеопроигрыватель в Windows 10 стал весьма удобным, сторонние видеопроигрыватели до сих пор удобнее и шустрее. Я пользуюсь видеопроигрывателем VLC. Это удобный и шустрый видеопроигрыватель, который не только открывает практически любые форматы видео и аудиофайлов, но и может транслировать видео по сети.
реклама
В Windows 10 есть довольно удобный конфигуратор автозагрузки, который открывается в диспетчере задач, однако полный контроль над автозагрузкой удобнее получить с помощью сторонних программ.
Контролировать автозагрузку надо периодически из-за того, что большинство вредоносных программ прописываются именно там.
Есть удобный пакет программ от Марка Руссиновича, американского программиста и писателя, специалиста по внутреннему устройству операционной системы Microsoft Windows.
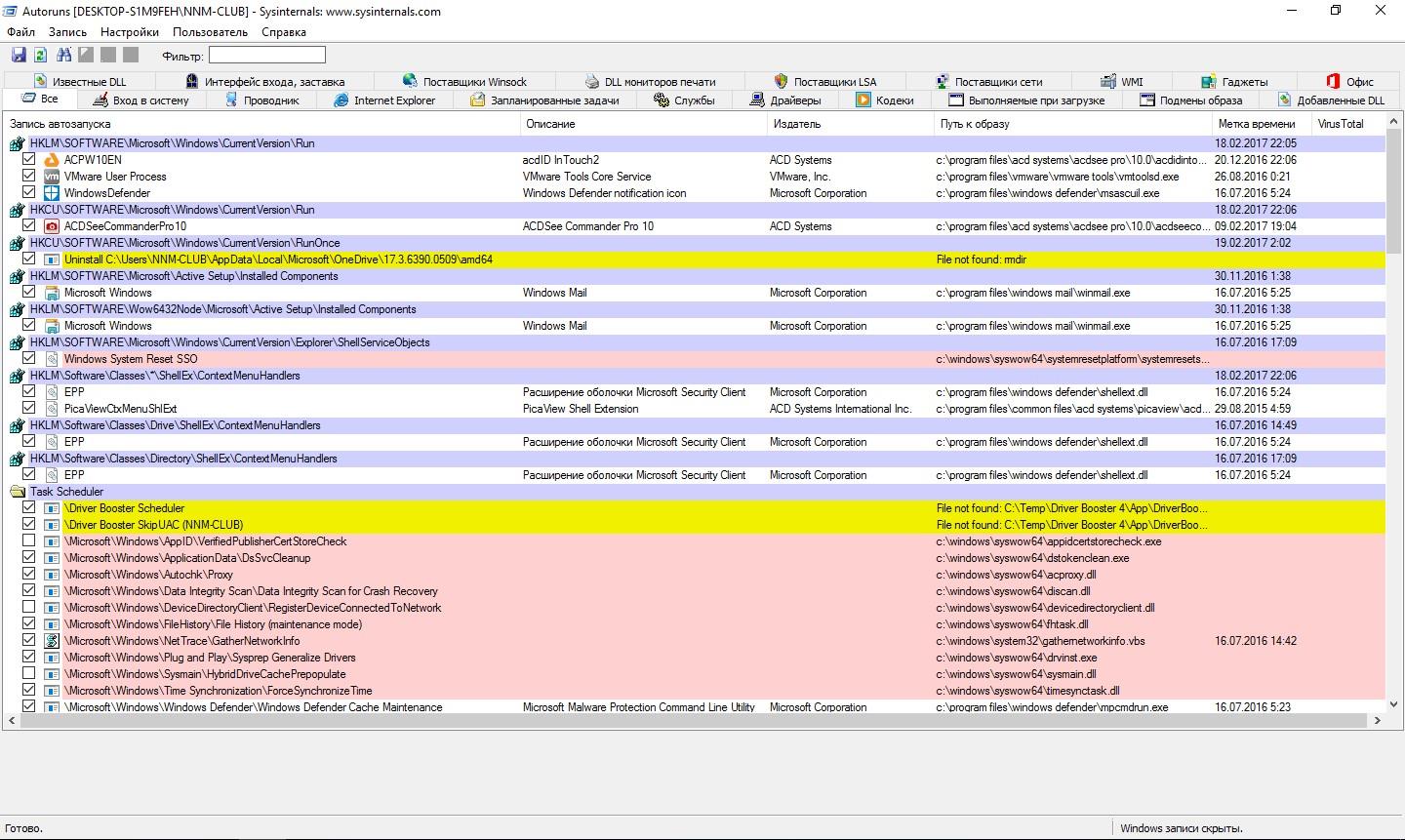
Программа Autoruns из этого пакета показывает автозагрузку наиболее подробно, включая не только планировщик задач, но и даже драйвера и кодеки. Весит она менее 1 МБ и работает в портабельном режиме, так что очень рекомендую к использованию.
И если мы затронули программы от Марка Руссиновича, то рекомендую к использованию его аналог диспетчера задач - Process Explorer. Process Explorer также может помочь в поиске зловредов на компьютере.
И еще одна полезная программа от Марка Руссиновича, которая мониторит трафик операционной системы - TCPView. Она может пригодится для того, чтобы посмотреть поток трафика до и после применения всяких "отключаторов слежки" типа DWS или O&O ShutUp10, чтобы понять, что они толком ничего не отключают. 
Напишите в комментарии свои способы улучшить Windows 10, я и читатели блогов смогут почерпнуть что-то интересное из вашего опыта.
Лента материалов
Соблюдение Правил конференции строго обязательно!
Флуд, флейм и оффтоп преследуются по всей строгости закона!
Комментарии, содержащие оскорбления, нецензурные выражения (в т.ч. замаскированный мат), экстремистские высказывания, рекламу и спам, удаляются независимо от содержимого, а к их авторам могут применяться меры вплоть до запрета написания комментариев и, в случае написания комментария через социальные сети, жалобы в администрацию данной сети.

